KB 1892 | Учет длительного прогиба в проектировании бетона по ACI 318 и CSA A23.3
KB 1892 | Учет длительного прогиба в проектировании бетона по ACI 318 и CSA A23.3
2024-09-17
052523
  • RFEM 6
  • Бетонные конструкции

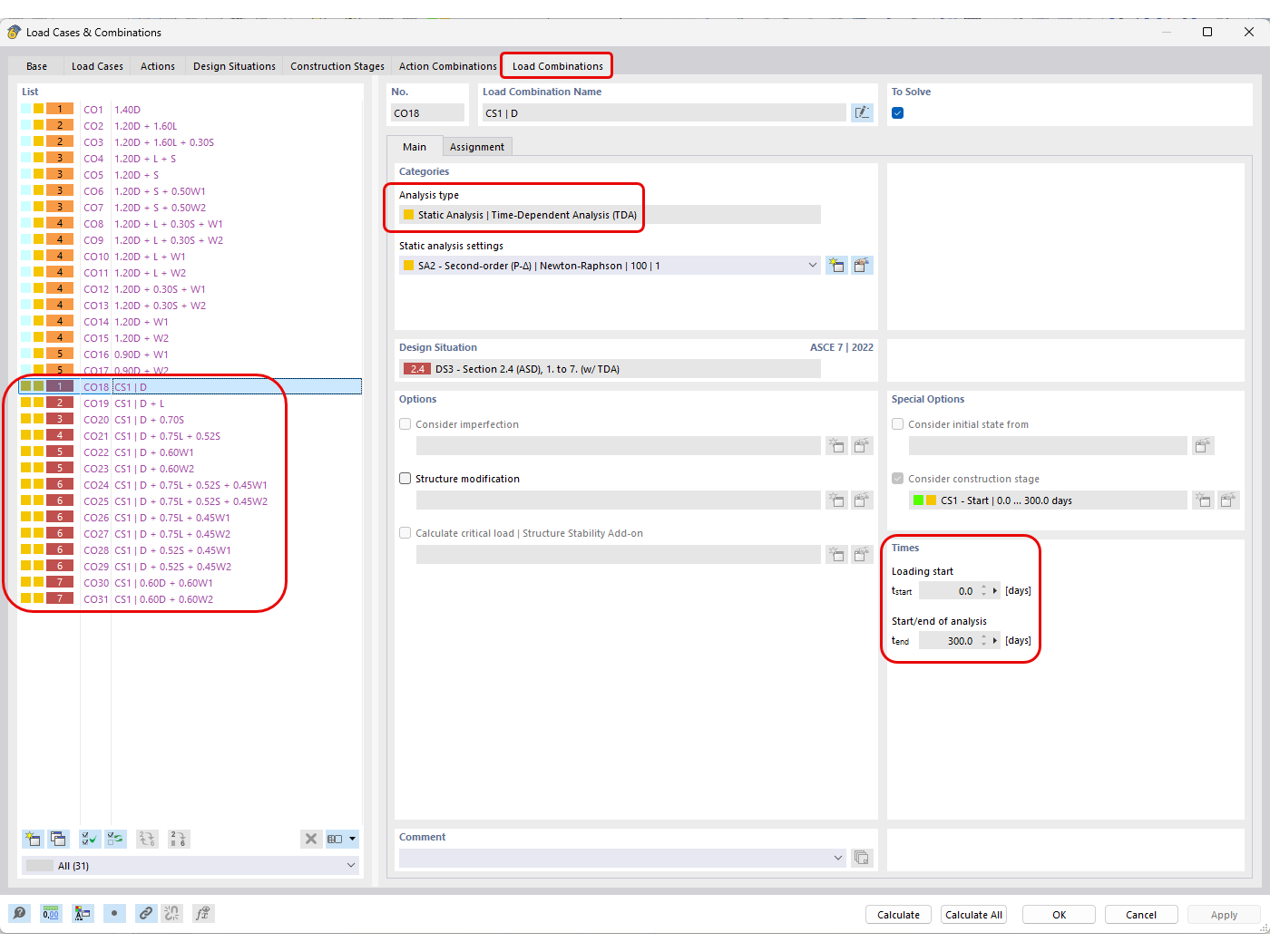
Автоматически сгенерированные комбинации нагрузок с определением анализа TDA

KB 1892 | Учет длительного прогиба в проектировании бетона по ACI 318 и CSA A23.3

  • Бетонный дизайн
  • Долговременное прогибание
  • Ползучесть
  • Усадка
Используется в
  • Расчет железобетонных конструкций по нормам ACI 318 и CSA A23.3, учет длительного прогиба
Поделиться