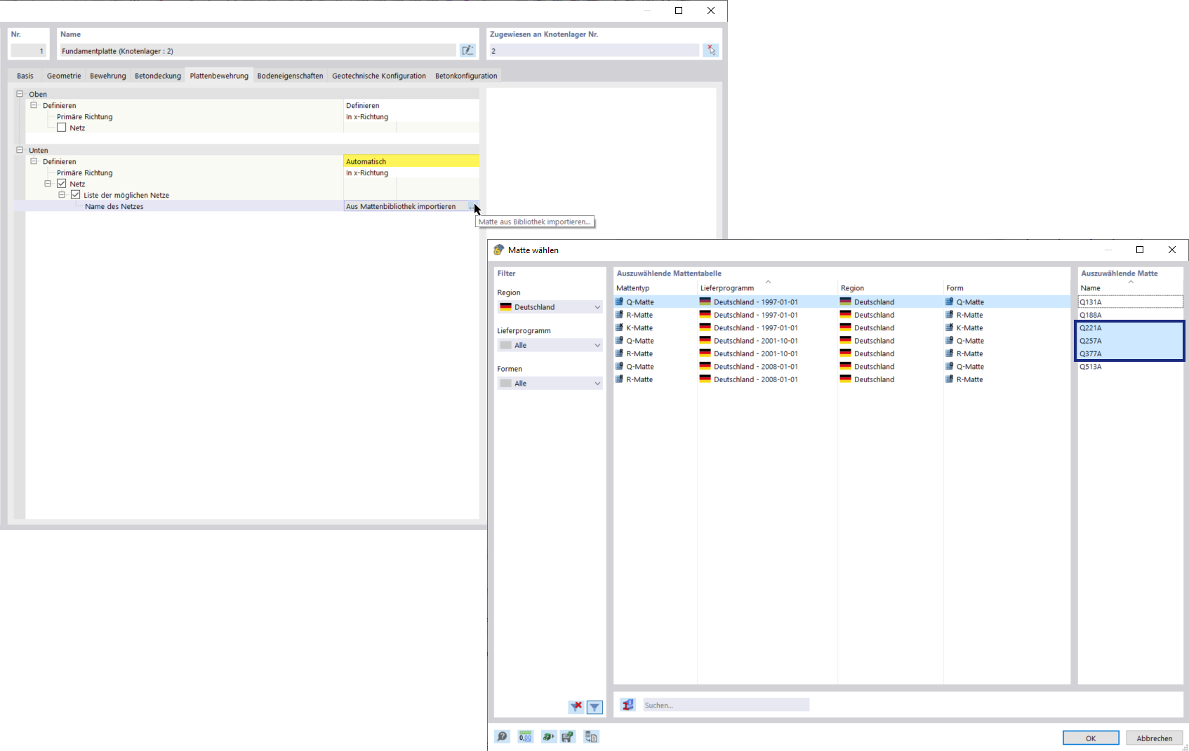
Железобетонные фундаменты | Выбор сеток из библиотеки
Железобетонные фундаменты | Выбор сеток из библиотеки
2024-09-26
052726
  • RFEM 6

Железобетонные фундаменты | Выбор арматурных сеток из библиотеки

Железобетонные фундаменты | Выбор сеток из библиотеки

Поделиться