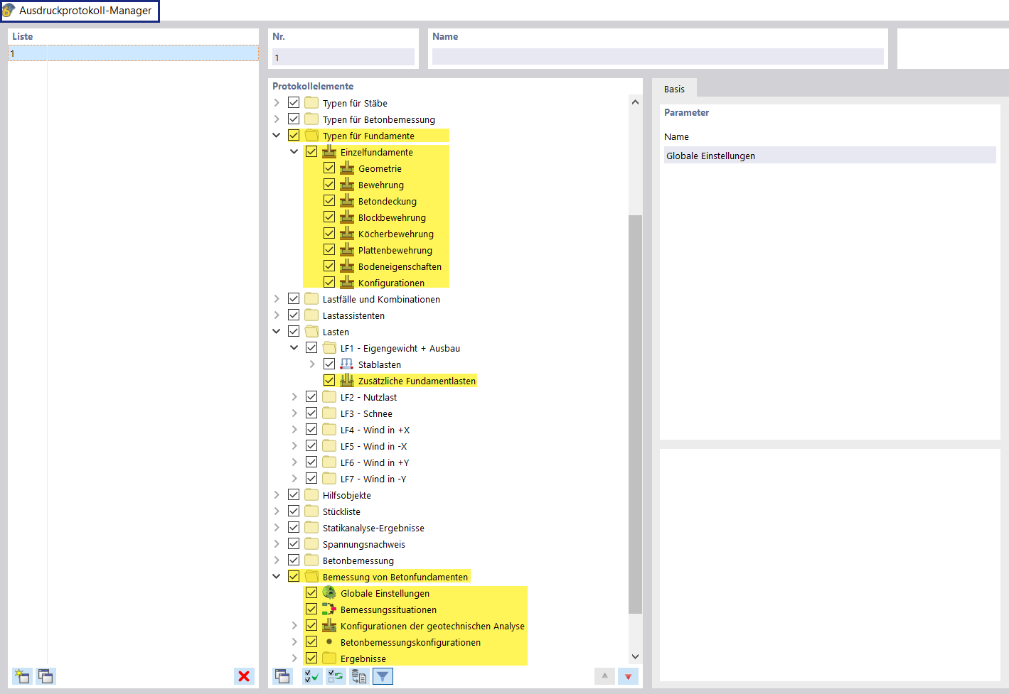
Детальный вид Менеджера протоколов в строительном проектировании железобетонных фундаментов.
Детальный вид Менеджера протоколов в строительном проектировании железобетонных фундаментов.
2024-10-25
053456
  • RFEM 6

Главы в отчёте по расчёту для бетонных фундаментов

Детальный вид Менеджера протоколов в строительном проектировании железобетонных фундаментов.

Менеджер протоколов расчёта отображает структурированный обзор разделов для редактирования бетонных фундаментов. Этот вид позволяет эффективно управлять и документировать этапы проектирования. Разделы содержат различные актуальные аспекты и детали, необходимые для выполнения бетонных фундаментов.
  • Бетонные фундаменты
  • Менеджер отчётов
  • Строительное проектирование
Поделиться