Железобетонные фундаменты и использование фильтров критериев проверок в отчете поясняются.
Железобетонные фундаменты и использование фильтров критериев проверок в отчете поясняются.
2024-10-25
053464
  • RFEM 6

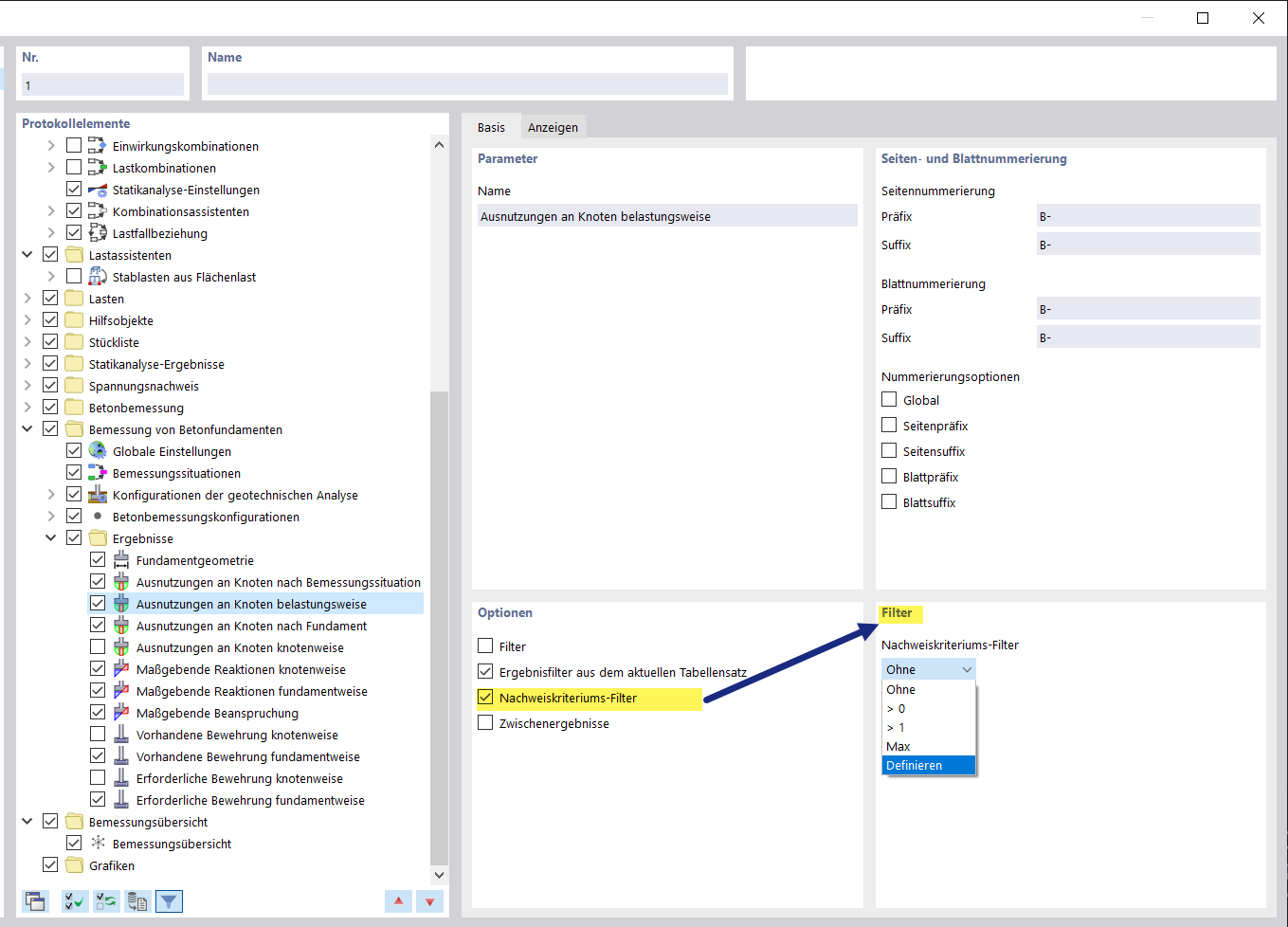
Анализ фильтров для отчётов по фундаментам

Железобетонные фундаменты и использование фильтров критериев проверок в отчете поясняются.

Изображение показывает детальное представление бетонных фундаментов, связанное с протоколом, в котором используются фильтры критериев проверки. Эти фильтры позволяют целенаправленно проверять определённые критерии в процессе анализа конструкций. Использование таких фильтров имеет решающее значение в строительной инженерии для соответствия стандартам и спецификациям.
  • Бетонные фундаменты
  • Фильтр критериев расчёта
  • Протокол расчёта
  • Инженерное ПО
  • Техническая документация
Поделиться