2024-11-19
053996
  • RFEM 6

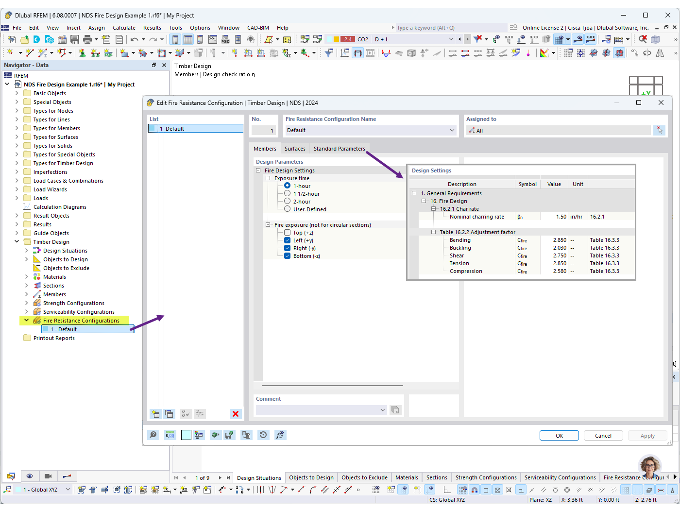
Конфигурации огнестойкости


Используется в
  • Расчет деревянных стержней на огнестойкость по норме NDS в программе RFEM 6
Поделиться