Автоматический импорт коэффициентов упругих опор | Взаимодействие грунт-здание | Коэффициенты основания и сочетания нагрузок
Автоматический импорт коэффициентов упругих опор | Взаимодействие грунт-здание | Коэффициенты основания и сочетания нагрузок
2025-02-10
055356
  • RFEM 6
  • Геотехнический расчёт для RFEM 6

Автоматический импорт коэф

Автоматический импорт коэффициентов упругих опор | Взаимодействие грунт-здание | Коэффициенты основания и сочетания нагрузок

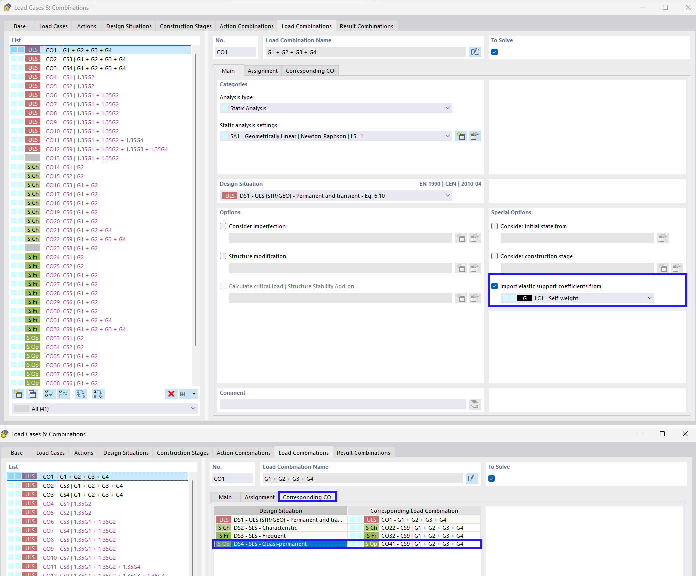
Изображение сосредоточено на импорте коэффициентов упругой опоры в контексте комбинаций нагрузок. Акцентируется учёт взаимодействия конструкции с грунтом, а также конкретных коэффициентов постели для комбинаций нагрузок.
  • Упругие опоры
  • Импорт коэффициентов
  • Сочетания нагрузок
  • Взаимодействие грунт-конструкция
  • Коэффициенты постели
Поделиться