Интерфейс с настраиваемыми параметрами расчёта железобетона и техническими опциями
Интерфейс с настраиваемыми параметрами расчёта железобетона и техническими опциями
2025-02-25
055527
  • RFEM 6

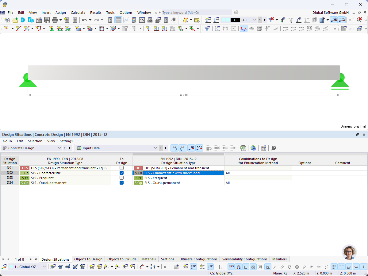
Design Settings for Concrete Design

Интерфейс с настраиваемыми параметрами расчёта железобетона и техническими опциями

Изображение показывает интерфейс ПО, настроенный для расчёта железобетонных конструкций. Он отображает различные поля для ввода, меню выбора и числовые значения для параметров, таких как коэффициенты армирования, коэффициенты надёжности и сочетания нагрузок.
  • Расчёт железобетона
  • Настройки расчёта
  • Инженерное ПО
  • Статический расчёт
  • Пользовательский интерфейс
Поделиться