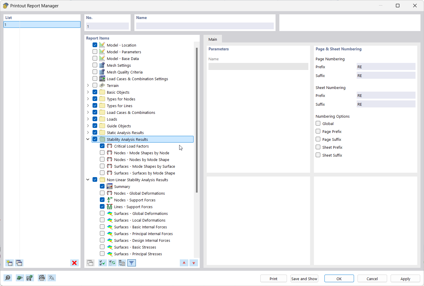
Изображение показывает, как в диспетчере печати выбираются элементы протокола
Программа документирует результаты, интегрируя графику в отчет
Пользовательский интерфейс для создания и редактирования пакетов для печати
Изображение показывает, как в диспетчере печати выбираются элементы протокола
Программа документирует результаты, интегрируя графику в отчет
Пользовательский интерфейс для создания и редактирования пакетов для печати
2025-03-05
055682
  • RFEM 6
  • Расчёт и проектирование конструкций
  • Расчёт по методу конечных элементов
    • Расчёт на устойчивость

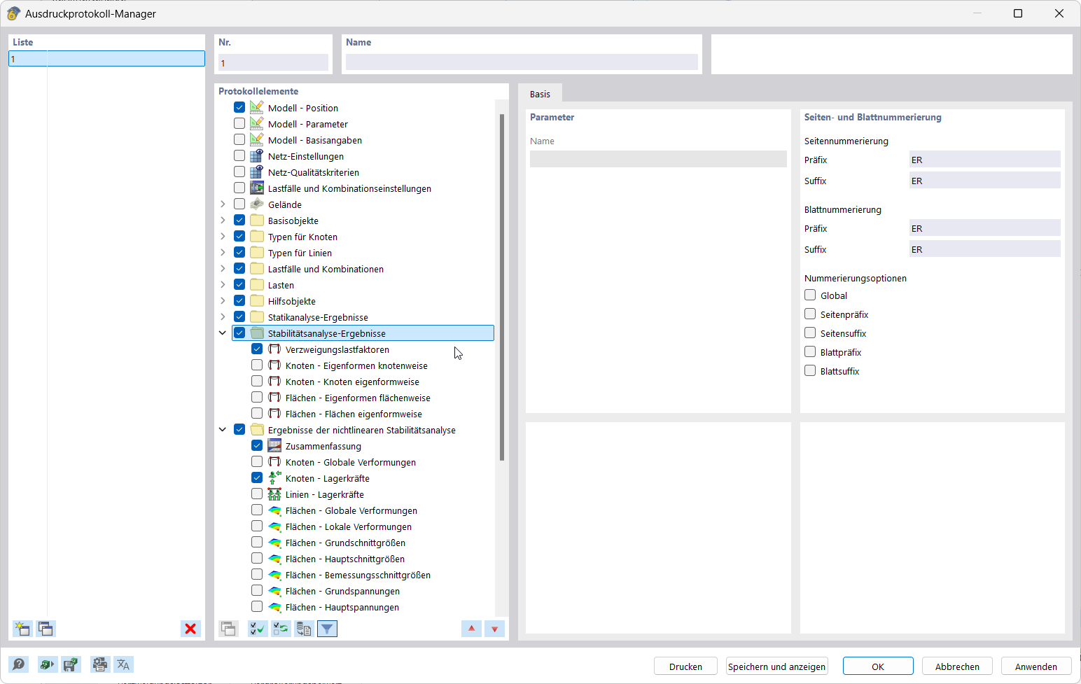
Протокол результатов | Менеджер Печати

Изображение показывает, как в диспетчере печати выбираются элементы протокола

Изображение демонстрирует интерфейс диспетчера печати, где выбраны элементы отчёта для документации результатов. Показаны ясные функциональные области и панели управления данными отчёта.
  • Элементы протокола в диспетчере результатов
  • Документация результатов
  • Выбор данных протокола данных
  • Интерфейс пользователя ПО
Поделиться
2025-03-05
055683
  • RFEM 6
  • Расчёт и проектирование конструкций
  • Расчёт по методу конечных элементов
    • Расчёт на устойчивость
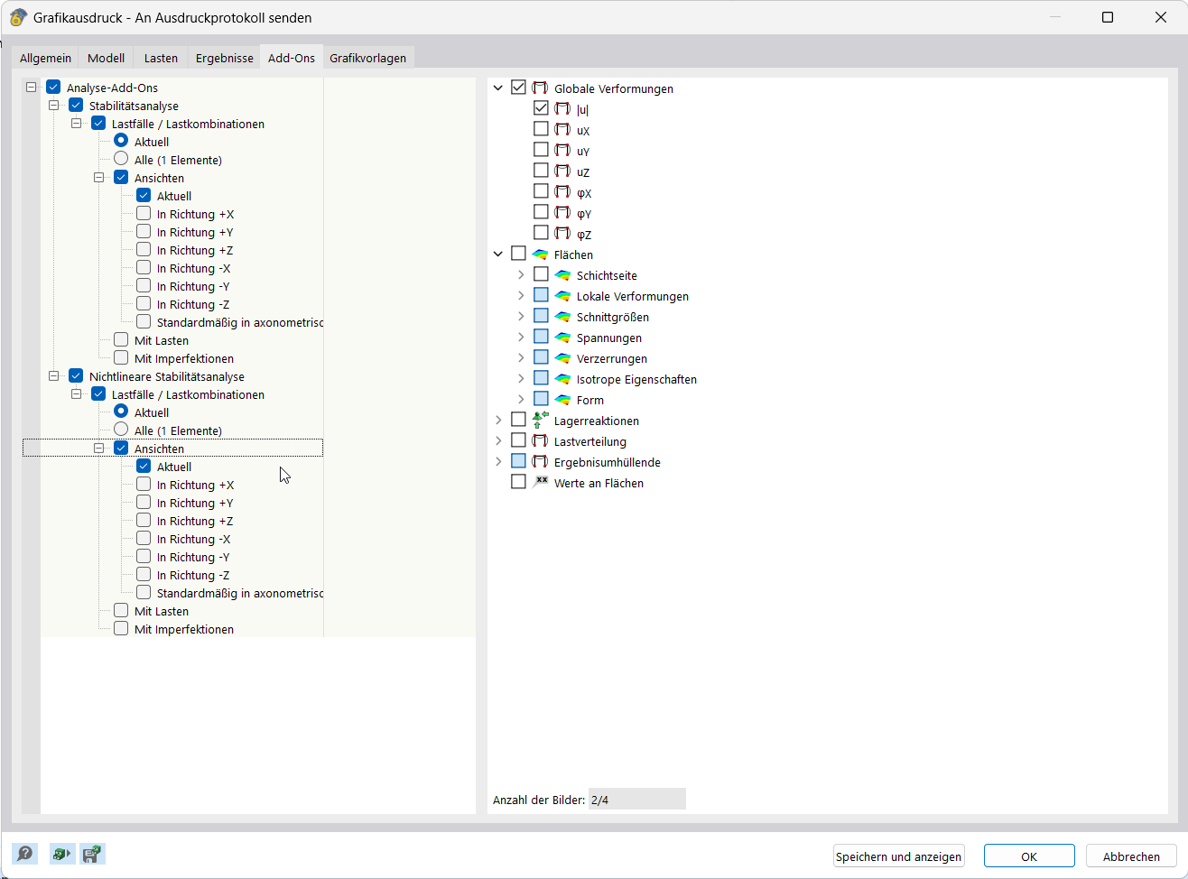
Документация о результатах
Программа документирует результаты, интегрируя графику в отчет

Функция интегрирует графики результатов непосредственно в протокол печати, что обеспечивает точную документацию. Поддерживает структурированную передачу визуализаций в отчёты.
  • Документация результатов
  • Включение графиков в отчет о печати
Поделиться
2025-03-05
055684
  • RFEM 6
  • Расчёт и проектирование конструкций
  • Расчёт по методу конечных элементов
    • Расчёт на устойчивость
Протокол результатов | Множественная печать
Пользовательский интерфейс для создания и редактирования пакетов для печати

Изображение показывает экранный вид для конфигурации и редактирования пакетной печати. Представлены различные параметры настройки для документирования результатов. Интерфейс предлагает прямые возможности ввода для моделирования печатного вывода.
  • Документация результатов
  • Создать пакетную печать
  • Изменить пакетную печать
  • Пользовательский интерфейс
  • Конфигурация печати
Поделиться