Комбинирование результатов и присвоение соответствующих стадий строительства в программе для динамического анализа.
Комбинирование результатов и присвоение соответствующих стадий строительства в программе для динамического анализа.
2025-04-30
056530
  • RFEM 6

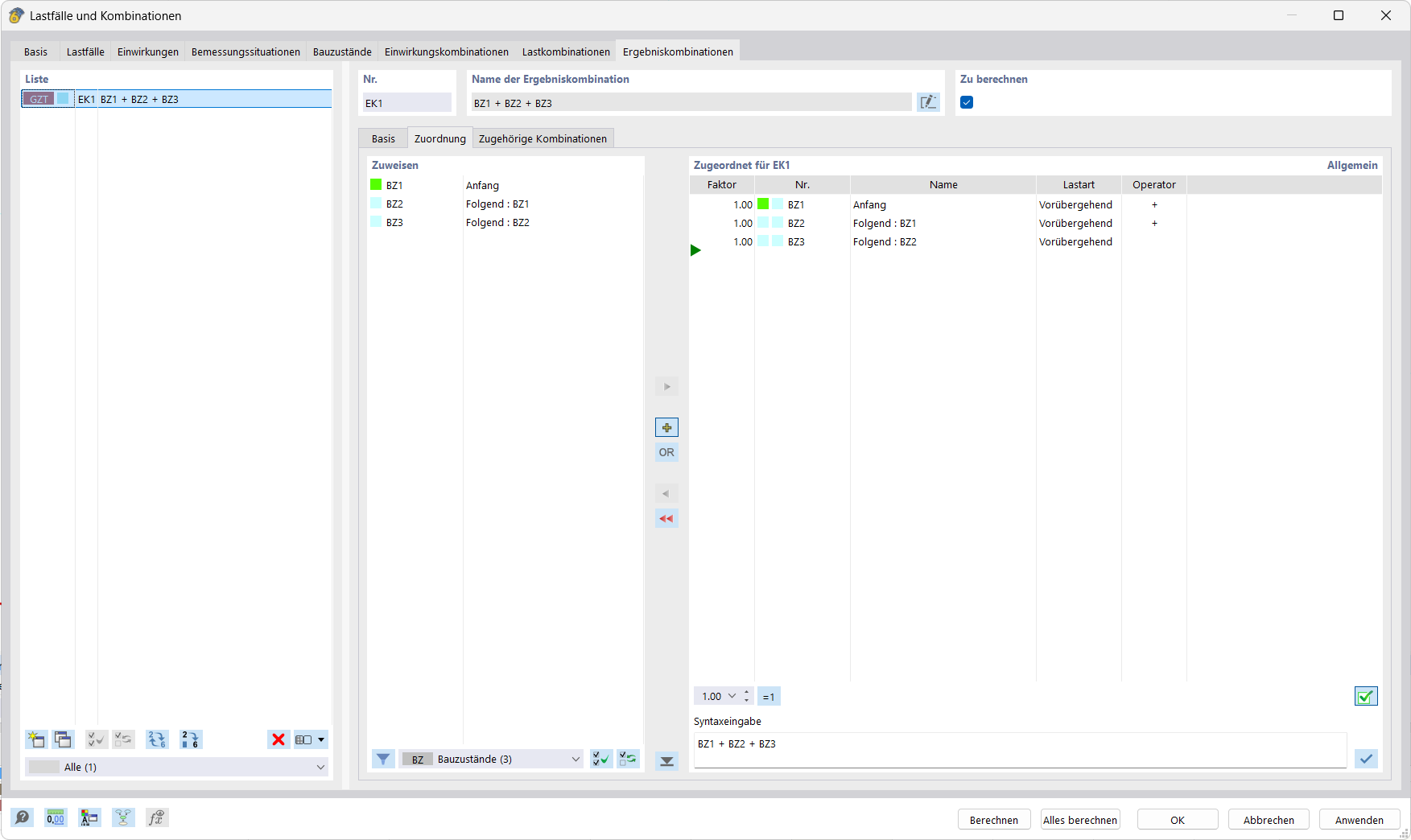
Присвоение комбинаций результатов и стадии строительства

Комбинирование результатов и присвоение соответствующих стадий строительства в программе для динамического анализа.

Изображение демонстрирует экран с программным обеспечением для динамического анализа, которое позволяет создавать комбинации результатов и назначать им определённые стадии строительства. Компоновка в виде таблиц чётко визуализирует исходные данные и результаты. Эта функция особенно полезна для связывания и оценки загружений в сложных строительных проектах.
  • Комбинации результатов
  • Стадии строительства
  • Программное обеспечение для расчёта
  • Динамический расчёт
  • Строительное проектирование
Поделиться