Диалоговое окно «Конфигурация напряжения в сварных швах»
Диалоговое окно «Конфигурация напряжения в сварных швах»
2025-05-13
056696
  • RSECTION 1

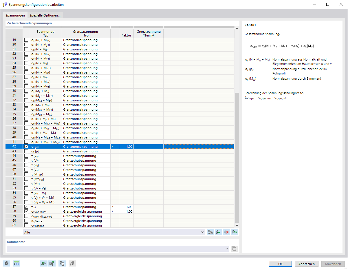
Диалог «Конфигурация напряжения сварного шва»

Диалоговое окно «Конфигурация напряжения в сварных швах»

На рисунке изображена конфигурация напряжений сварных швов, где можно выбрать напряжения сварных швов для расчёта и вывода.
  • Конфигурация напряжений сварных швов
Поделиться