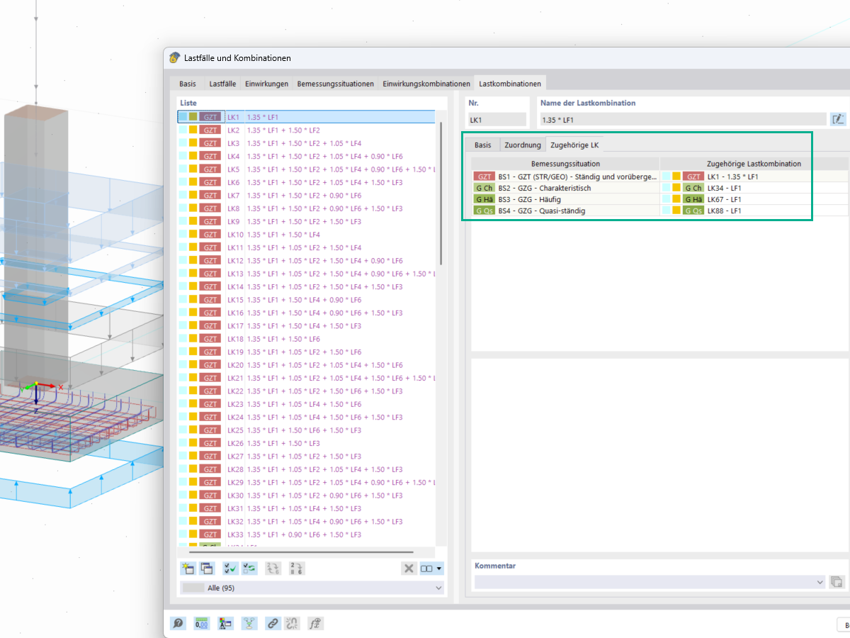
Окне нагрузки и комбинирования нагрузок, вы можете задать и изменить соотетствующиу комбмнации нагрузок дял геотехнических расчётов на прочность направления фундамента и затопления, например.
Окне нагрузки и комбинирования нагрузок, вы можете задать и изменить соотетствующиу комбмнации нагрузок дял геотехнических расчётов на прочность направления фундамента и затопления, например.
2025-05-20
056793
  • RFEM 6

Соответствующие сочетания нагрузок

Окне нагрузки и комбинирования нагрузок, вы можете задать и изменить соотетствующиу комбмнации нагрузок дял геотехнических расчётов на прочность направления фундамента и затопления, например.

  • Нагрузки
  • Комбинации
  • Нагрузочные комбинации
  • Соответствующии комбинации нагрузок
  • Геотехнические расчёты
  • Проверка несущей способности
  • Проверка скольжения
  • Фундаменты
  • Геотехника
  • Характеристические нагрузки
Поделиться