Пользовательский интерфейс для ввода данных пользовательских материалов в программное обеспечение для расчёта конструкций
Пользовательский интерфейс для ввода данных пользовательских материалов в программное обеспечение для расчёта конструкций
2025-07-15
057800
  • RFEM 6
  • RSTAB 9

Добавить или загрузить пользовательский материал

Пользовательский интерфейс для ввода данных пользовательских материалов в программное обеспечение для расчёта конструкций

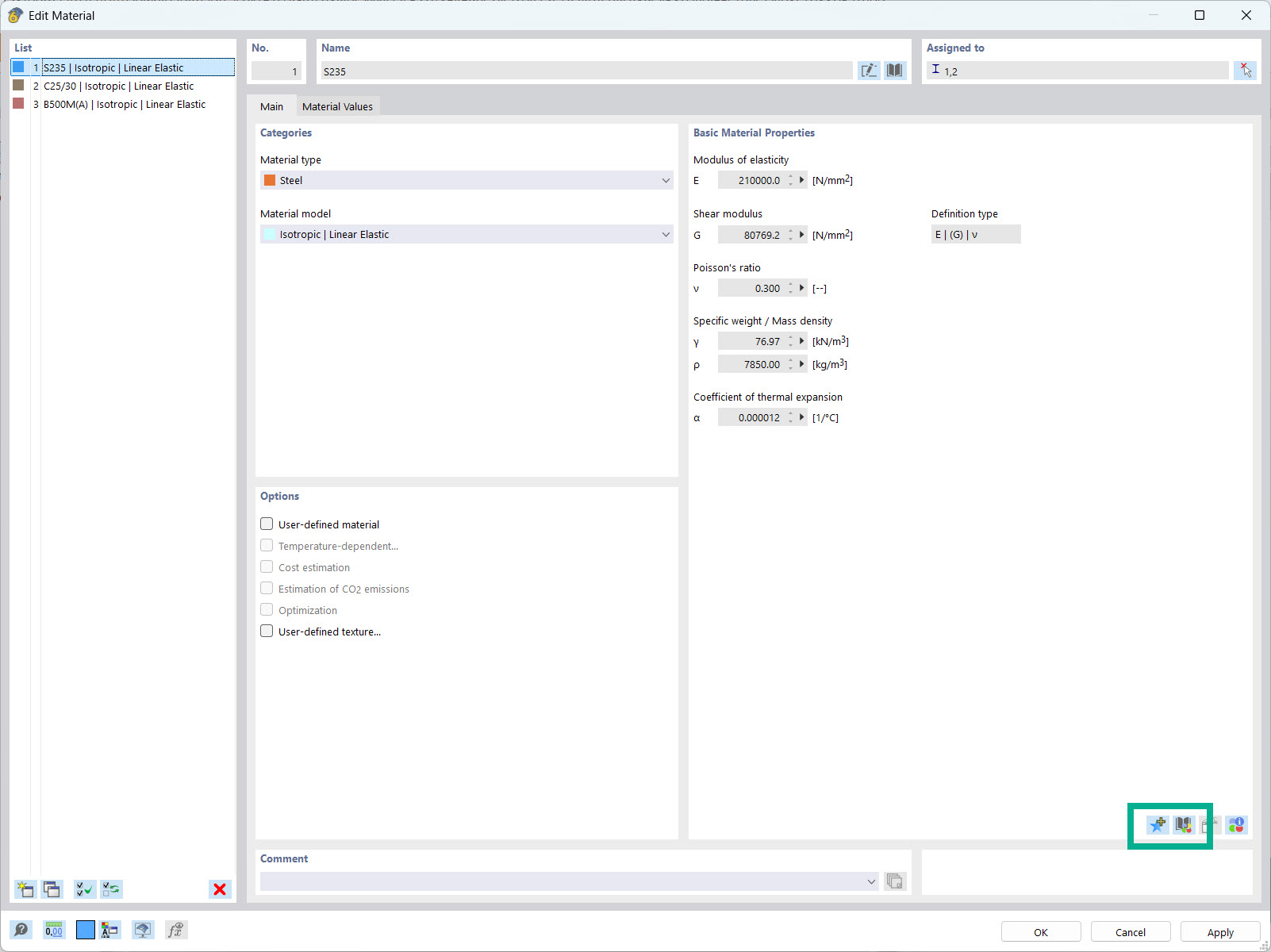
Пользовательский интерфейс показывает диалоговое окно для ввода пользовательских свойств материалов. Пользователи могут вручную вводить и сохранять параметры материала. Доступны функции для загрузки и управления пользовательскими данными материала. У инженеров есть возможность расширять и настраивать базу данных материалов.
  • Пользовательский материал
  • Свойства материала
  • База данных
  • Инженерное ПО
Используется в
  • Пользовательская база данных материалов
Поделиться