Автоматическое создание сочетаний нагрузок в RFEM 6 и RSTAB 9 по NTC 2018 с использованием программного обеспечения для расчёта конструкций.
Автоматическое создание сочетаний нагрузок в RFEM 6 и RSTAB 9 по NTC 2018 с использованием программного обеспечения для расчёта конструкций.
2025-07-25
057972
  • RFEM 6

создание сочетаний в RFEM 6 и RSTAB 9 в соответствии с NTC 2018

Автоматическое создание сочетаний нагрузок в RFEM 6 и RSTAB 9 по NTC 2018 с использованием программного обеспечения для расчёта конструкций.

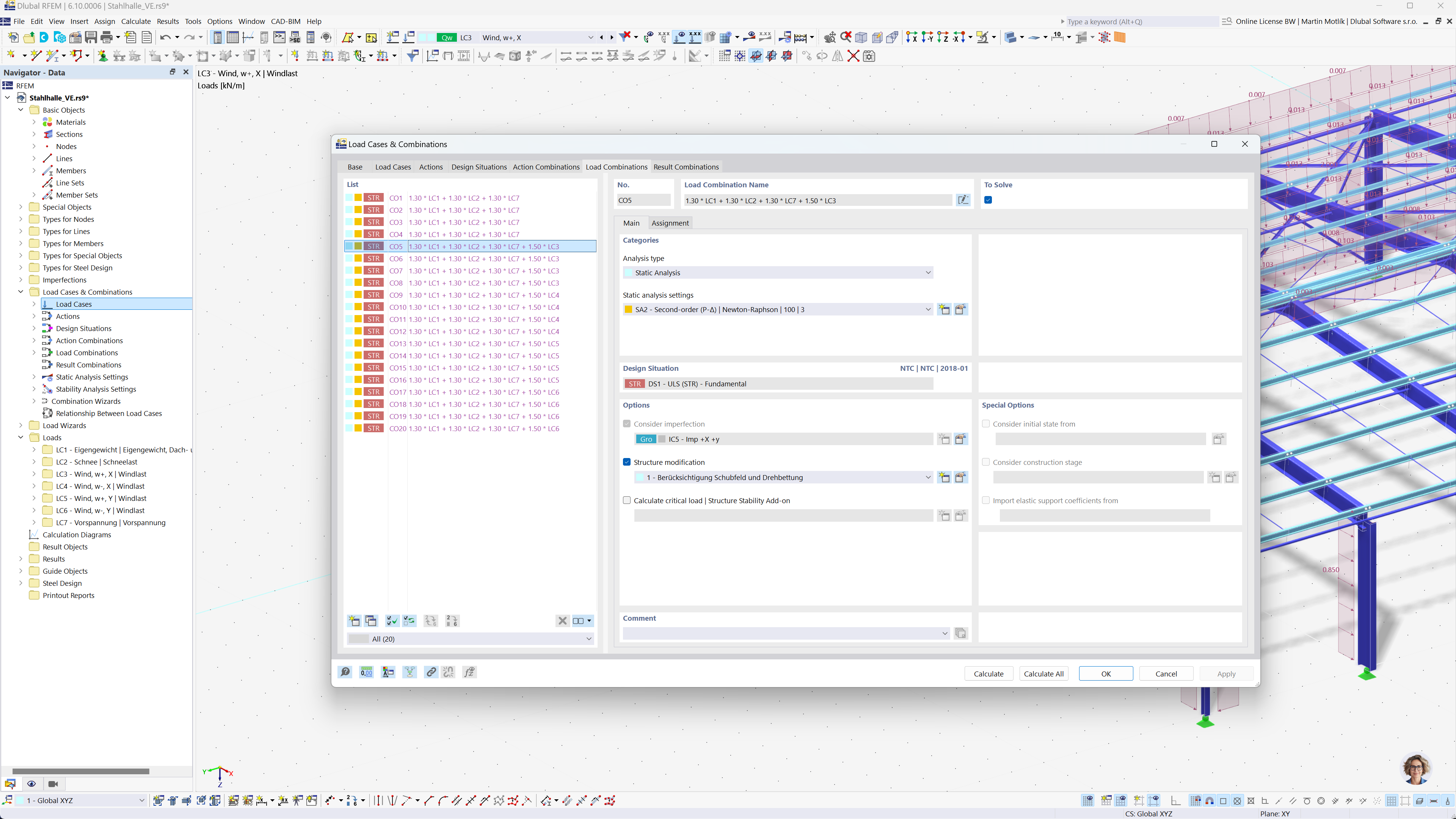
Изображение иллюстрирует автоматическое создание сочетаний нагрузок в RFEM 6 и RSTAB 9 в соответствии с NTC 2018. Изображен графический интерфейс, где загружения организуются и комбинируются на основе заданных критериев. Эта функция помогает инженерам эффективно соблюдать проектные стандарты, автоматически создавая все необходимые сочетания нагрузок.
  • Генерация комбинаций
  • NTC 2018
  • Статический расчёт
  • RFEM
  • RSTAB
Поделиться