Окно генерации сочетаний нагрузок в RFEM 6 и RSTAB 9 в соответствии с Еврокодом 0
Окно генерации сочетаний нагрузок в RFEM 6 и RSTAB 9 в соответствии с Еврокодом 0
2025-07-29
058025
  • RFEM 6

Автоматическая генерация сочетаний нагрузок в программном обеспечении для расчёта конструкций

Окно генерации сочетаний нагрузок в RFEM 6 и RSTAB 9 в соответствии с Еврокодом 0

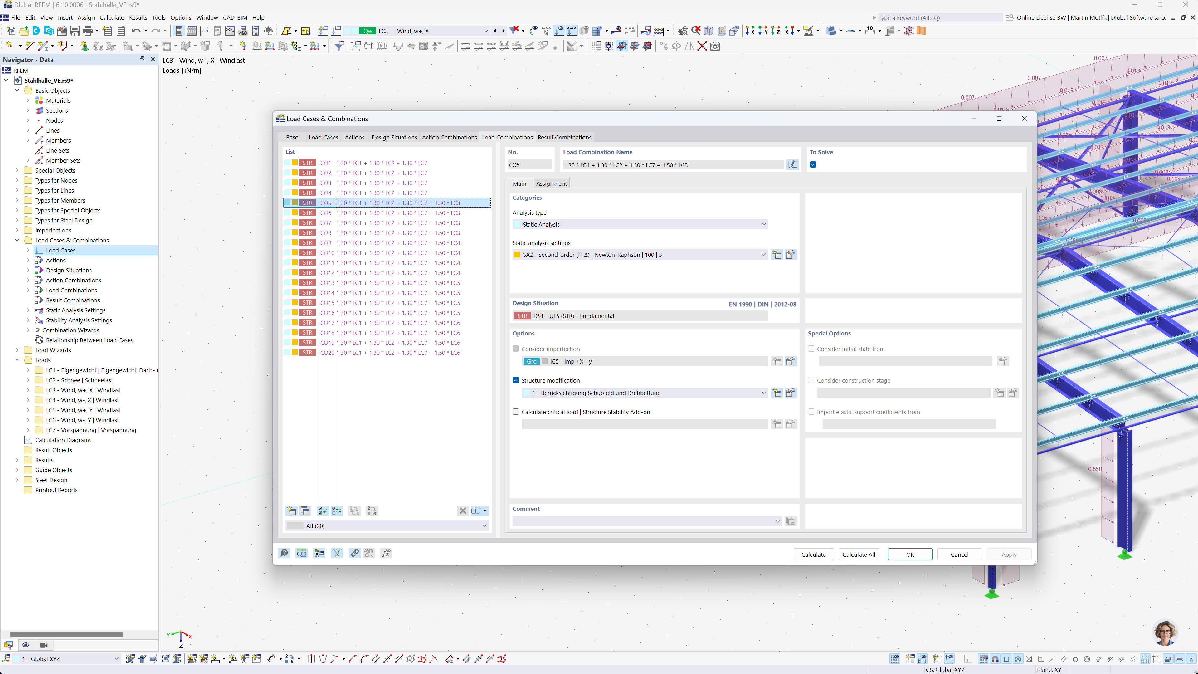
Изображение демонстрирует интерфейс программы для автоматической генерации сочетаний нагрузок в RFEM 6 и RSTAB 9 по Еврокоду 0. Интерфейс отображает таблицу с данными загружений, правилами комбинаций и соответствующими параметрами. Данная функция упрощает процесс создания точных сочетаний нагрузок, обеспечивая соответствие рекомендациям Еврокода. Программное обеспечение упрощает проведение расчёта прочности для сложных инженерных проектов.
  • Сочетания нагрузок
  • Еврокод 0
  • RFEM 6
  • RSTAB 9
  • Расчёт конструкций
  • Автоматическая генерация
Поделиться