Автоматически сгенерированные комбинации нагрузок в многоязычном интерфейсе программы для расчёта конструкций по китайским нормам.
Автоматически сгенерированные комбинации нагрузок в многоязычном интерфейсе программы для расчёта конструкций по китайским нормам.
2025-09-29
059288
  • RFEM 6

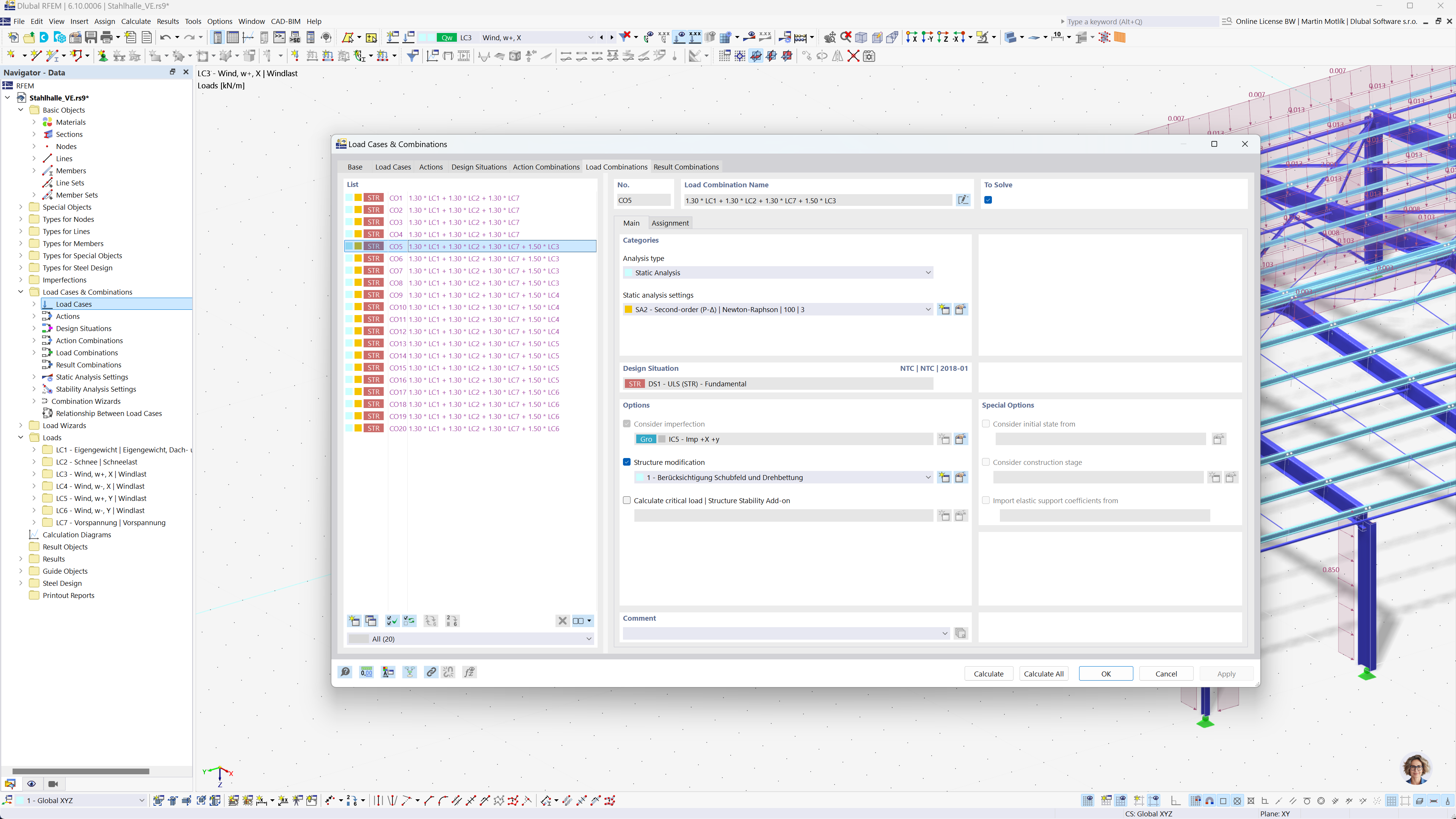
Автоматическое создание сочетаний в RFEM и RSTAB в соответствии с китайскими стандартами

Автоматически сгенерированные комбинации нагрузок в многоязычном интерфейсе программы для расчёта конструкций по китайским нормам.

Изображение показывает автоматическое создание сочетаний нагрузок с использованием интерфейса программного обеспечения для расчета конструкций. Это демонстрирует соответствие китайским нормам GB 55001, GB 55002, GB 50009, GB 50011 и GB 50068. Интерфейс показывает подробные параметры для создания сочетаний нагрузок и результатов. Эта функциональность помогает инженерам эффективно соблюдать местные строительные нормы.
  • Сочетания нагрузок
  • Китайские нормы
  • Расчёт прочности конструкций
  • RFEM
  • RSTAB
  • Инженерное программное обеспечение
Поделиться