Автоматическое создание сочетаний нагрузок в RFEM/RSTAB в соответствии с NBR 8681, демонстрирующее интеграцию в программное обеспечение для расчёта конструкций.
Автоматическое создание сочетаний нагрузок в RFEM/RSTAB в соответствии с NBR 8681, демонстрирующее интеграцию в программное обеспечение для расчёта конструкций.
2025-10-01
059318
  • RFEM 6

Автоматическое создание сочетаний по бразильскому стандарту NBR 8681

Автоматическое создание сочетаний нагрузок в RFEM/RSTAB в соответствии с NBR 8681, демонстрирующее интеграцию в программное обеспечение для расчёта конструкций.

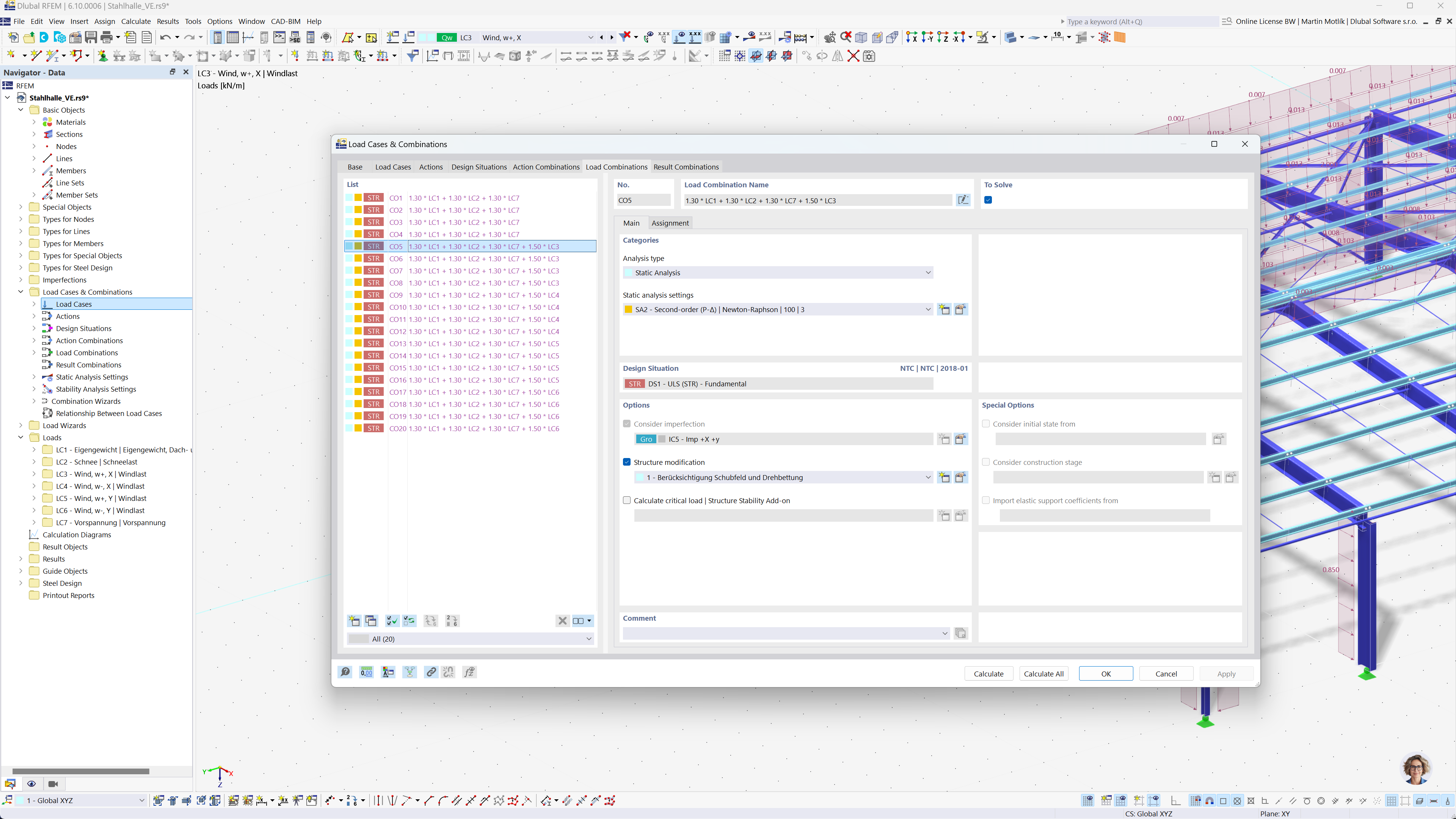
На рисунке показано программное обеспечение для расчёта конструкций RFEM и RSTAB с функцией автоматического создания сочетаний нагрузок и результатов в соответствии с бразильским стандартом NBR 8681. Эта автоматизация облегчает соблюдение местных норм, упрощая процесс сочетания. Эта функция повышает способность инженеров эффективно выполнять задачи статического расчёта. Интерфейс программного обеспечения поддерживает визуализацию вывода и эффективную обработку больших наборов данных.
  • Сочетания нагрузок
  • Бразильский стандарт НБР 8681
  • Расчёт конструкций
  • RFEM
  • RSTAB
  • Инжиниринг
  • Автоматизация с помощью программного обеспечения
Поделиться