Автоматические сочетания нагрузок и результатов в соответствии с российским нормативом СП 20.13330 с использованием RFEM 6 и RSTAB 9 для точного расчета конструкций.
Автоматические сочетания нагрузок и результатов в соответствии с российским нормативом СП 20.13330 с использованием RFEM 6 и RSTAB 9 для точного расчета конструкций.
2025-10-02
059359
  • RFEM 6

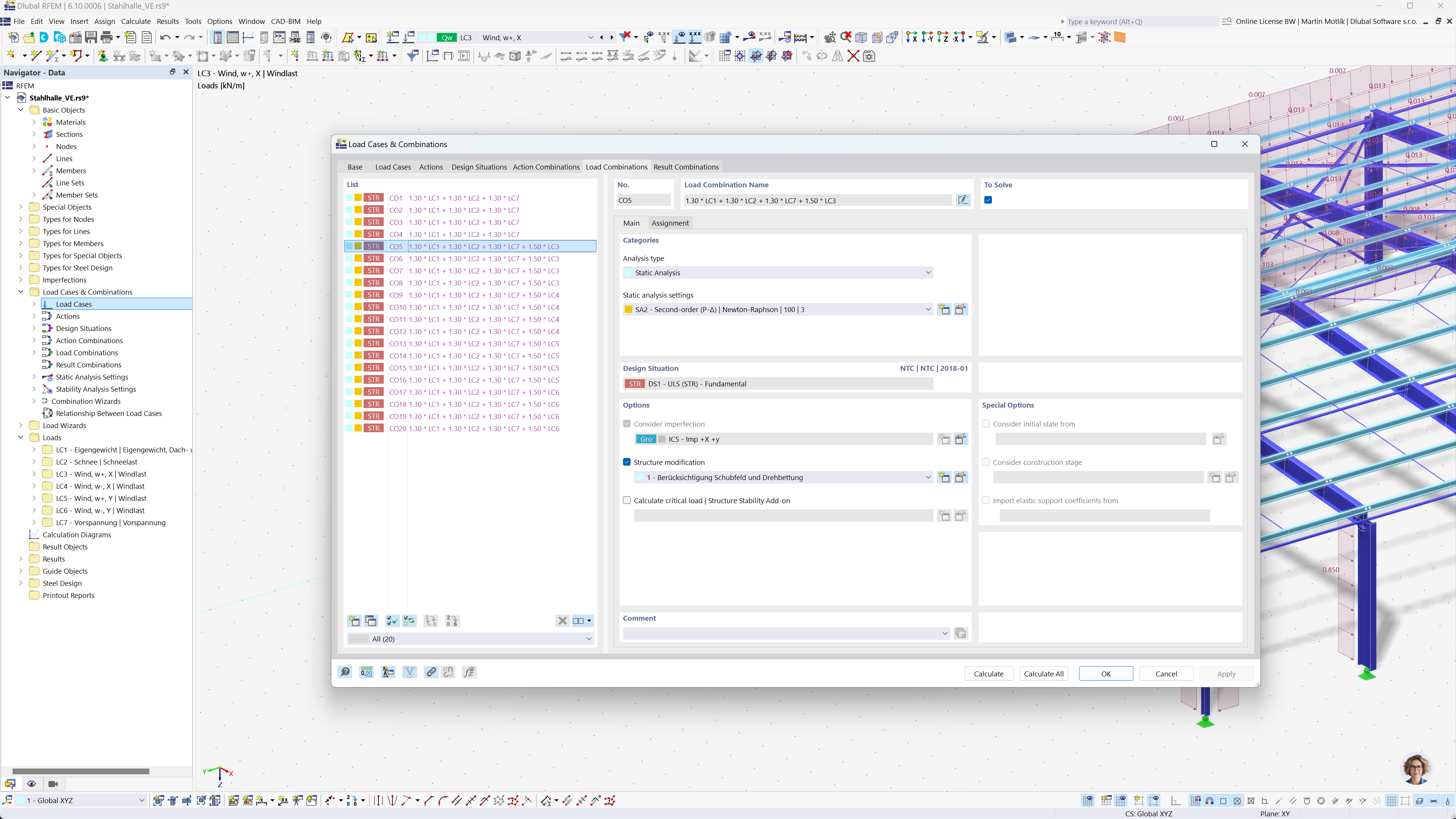
Автоматическое создание комбинаций по российской норме в инженерной практике

Автоматические сочетания нагрузок и результатов в соответствии с российским нормативом СП 20.13330 с использованием RFEM 6 и RSTAB 9 для точного расчета конструкций.

Изображение демонстрирует, как программное обеспечение RFEM 6 и RSTAB 9 может автоматизировать создание сочетаний нагрузок и результатов в соответствии с российским СП 20.13330. Эта функция поддерживает инженеров в эффективном и точном соблюдении сложных российских строительных норм. Процесс гарантирует быструю и безошибочную расчётную проверку. Основное внимание уделяется повышению производительности и соблюдению нормативных требований.
  • Российские нормы
  • Сочетания нагрузок
  • Расчёт конструкций
  • SP 20.13330
  • RFEM
  • RSTAB
  • Автоматизированные расчёты
Поделиться