Функция экспорта таблиц в формат JSON с демонстрацией выбора структуры данных для эффективной работы.
Функция экспорта таблиц в формат JSON с демонстрацией выбора структуры данных для эффективной работы.
2025-12-11
060630
  • RFEM 6

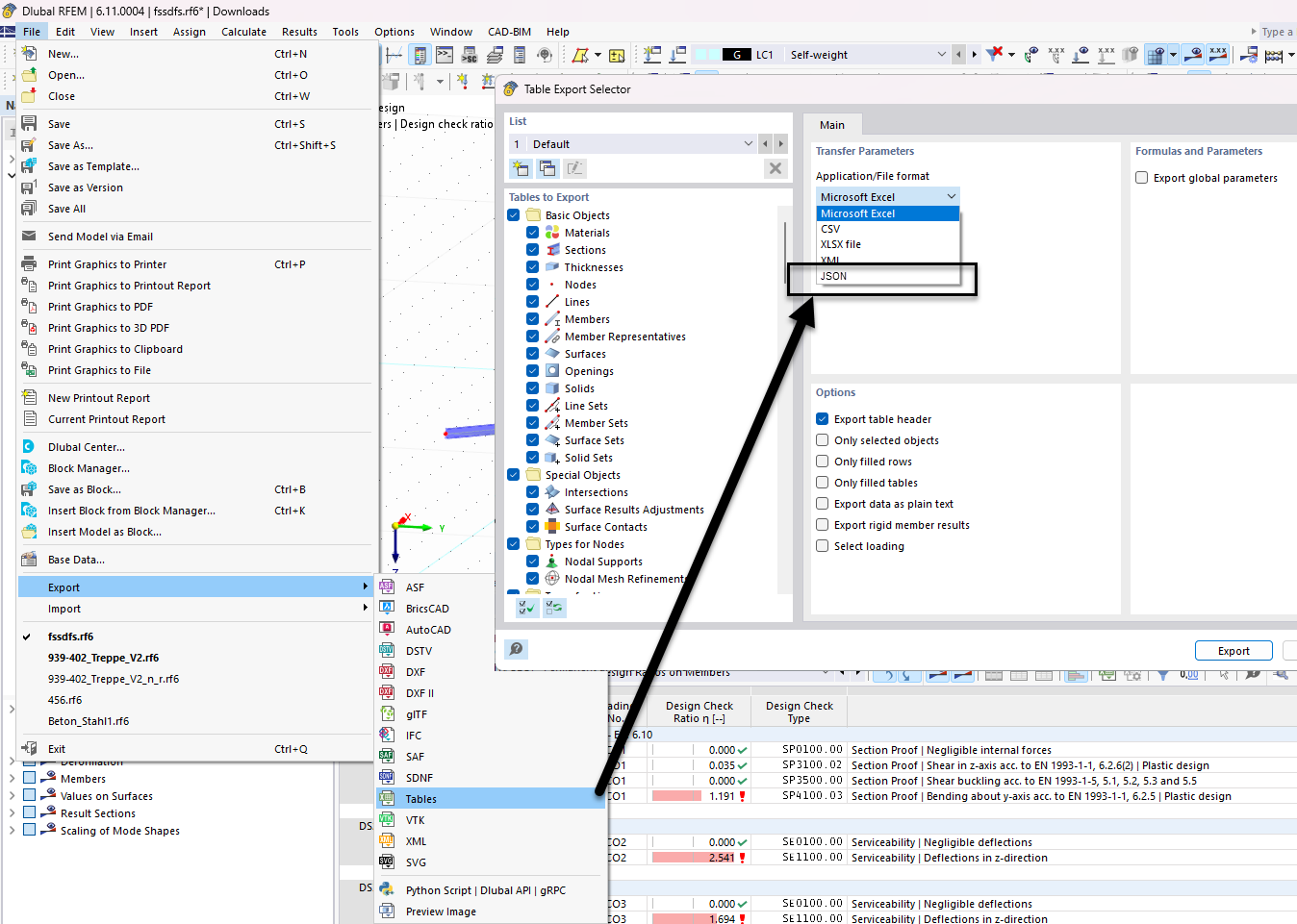
Выбор объектов для экспорта JSON

Функция экспорта таблиц в формат JSON с демонстрацией выбора структуры данных для эффективной работы.

На изображении показан интерфейс выбора данных таблицы для экспорта в формате JSON в инженерном ПО. Эта функция позволяет пользователям настраивать, какие таблицы данных включать в экспорт. Видны различные возможности управления данными через JSON.
  • Экспорт JSON
  • Выбор таблицы
  • Структура данных
  • Инженерное программное обеспечение
  • Опции экспорта
Поделиться