Изображение интерфейса настроек глобальных параметров для расчета конструкций
Изображение интерфейса настроек глобальных параметров для расчета конструкций
2025-12-11
060632
  • RFEM 6

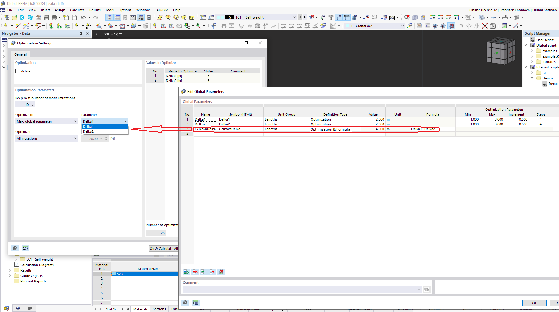
Интерфейс редактирования глобальных параметров

Изображение интерфейса настроек глобальных параметров для расчета конструкций

Изображение показывает интерфейс, используемый для редактирования глобальных параметров в ПО для расчёта конструкций. Программа предлагает опции для настройки различных параметров, необходимых для расчёта конструкций и моделирования. Эти параметры имеют решающее значение для точных расчётов при проектировании и расчётах. Интерфейс, вероятно, включает поля для ввода и управления ключевыми данными, связанными с требованиями проекта.
  • Глобальные параметры
  • Расчёт конструкций
  • Инженерное программное обеспечение
  • Изменение параметров
Поделиться