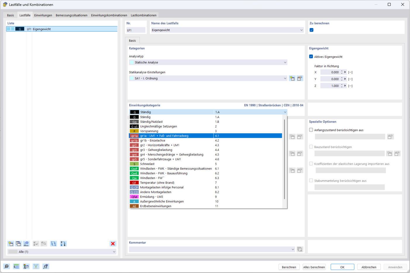
Категории воздействий автодорожных мостов по Еврокоду 1
Категории воздействий автодорожных мостов по Еврокоду 1
2025-12-16
060697
  • RFEM 6

Категории воздействий на дорожные мосты

Категории воздействий автодорожных мостов по Еврокоду 1

  • Мост
Поделиться