Диалоговое окно «Новоя расчётная опора»
Диалоговое окно «Новоя расчётная опора»
2026-01-02
060830
  • RFEM 6

Диалоговое окно "Новое расчетная опора"

Диалоговое окно «Новоя расчётная опора»

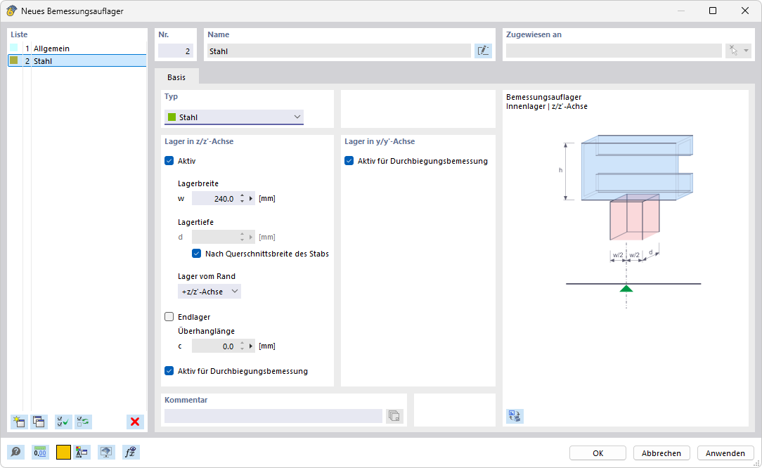
Изображение показывает диалог для создания новой расчетной опоры. Он содержит различные поля ввода и параметры выбора. В диалоге можно задать пользовательские настройки для передачи нагрузок. Пользователь может вводить конкретные параметры для проектирования конструкций.
  • Опоры расчётной модели
Поделиться