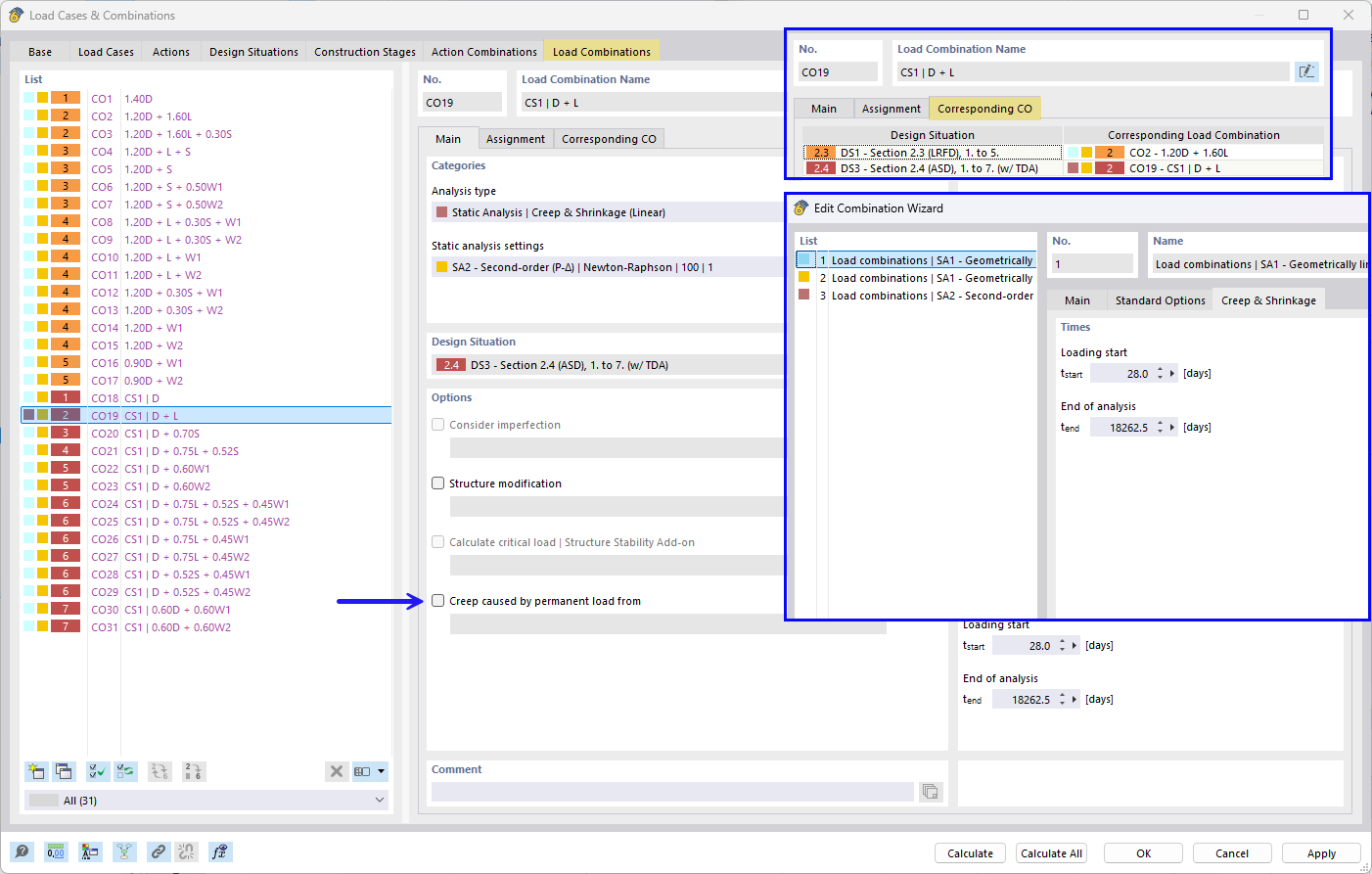
Настройка длительной нагрузки, вызывающей ползучесть, с помощью мастера сочетаний и соответствующих комбинаций
Настройка длительной нагрузки, создающей ползучесть, с помощью мастера комбинирования и соответствующих комбинаций
Настройка длительных нагрузок, вызывающих ползучесть, с помощью мастера сочетаний и связанных сочетаний
Настройка длительной нагрузки, вызывающей ползучесть, с помощью мастера сочетаний и соответствующих комбинаций
Настройка длительной нагрузки, создающей ползучесть, с помощью мастера комбинирования и соответствующих комбинаций
Настройка длительных нагрузок, вызывающих ползучесть, с помощью мастера сочетаний и связанных сочетаний
2026-01-29
061167
  • RFEM 6
  • Аддон Concrete Design для RFEM 6
  • Аддон Расчёт железобетонных конструкций для RSTAB 9
    • Бетонные конструкции
    • Расчёт и проектирование конструкций
    • Нелинейный расчёт

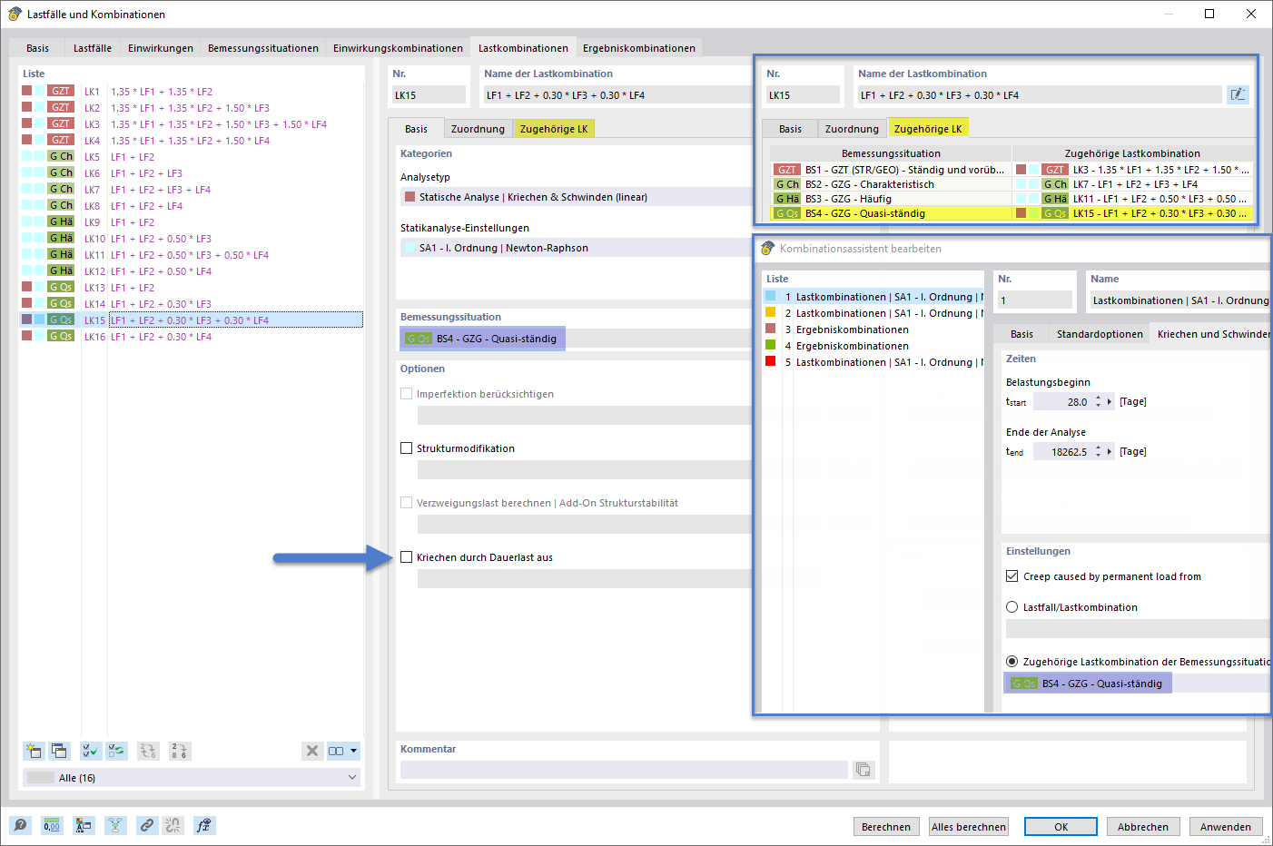
Настройка длительной нагрузки, вызывающей ползучесть, с помощью Мастера создания комбинаций и соответствующих комбинаций

Настройка длительной нагрузки, вызывающей ползучесть, с помощью мастера сочетаний и соответствующих комбинаций

Задание постоянной нагрузки, вызывающей ползучесть, с помощью Мастера комбинаторики и соответствующих комбинаций
  • Мастер комбинаторики
  • Постоянная нагрузка
  • Ползучесть
  • Анализ
  • Тип
  • Комбинаторика
  • Линейный
  • Соответствующий
Поделиться
2026-01-29
061168
  • RFEM 6
  • Аддон Concrete Design для RFEM 6
  • Аддон Расчёт железобетонных конструкций для RSTAB 9
    • Бетонные конструкции
    • Расчёт и проектирование конструкций
    • Нелинейный расчёт
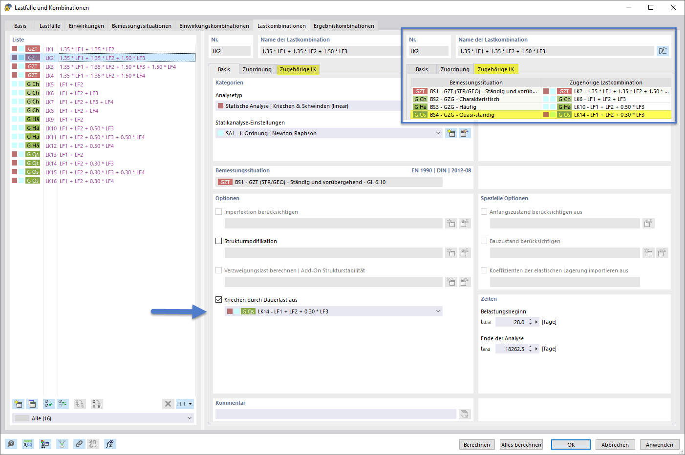
Настройка постоянной нагрузки, вызывающей ползучесть, с помощью мастера комбинаций и соответствующих сочетаний
Настройка длительной нагрузки, создающей ползучесть, с помощью мастера комбинирования и соответствующих комбинаций

Установка длительных нагрузок, создающих усадку, с помощью мастера комбинаций и соответствующих комбинаций
  • Мастер комианаций
  • Постоянная нагрузка
  • Ползучесть
  • Анализ
  • Тип
  • Комбинаторика
  • Линейный
  • Соответствующий
Поделиться
2026-01-29
061169
  • RFEM 6
  • Аддон Concrete Design для RFEM 6
  • Аддон Расчёт железобетонных конструкций для RSTAB 9
    • Бетонные конструкции
    • Расчёт и проектирование конструкций
    • Нелинейный расчёт
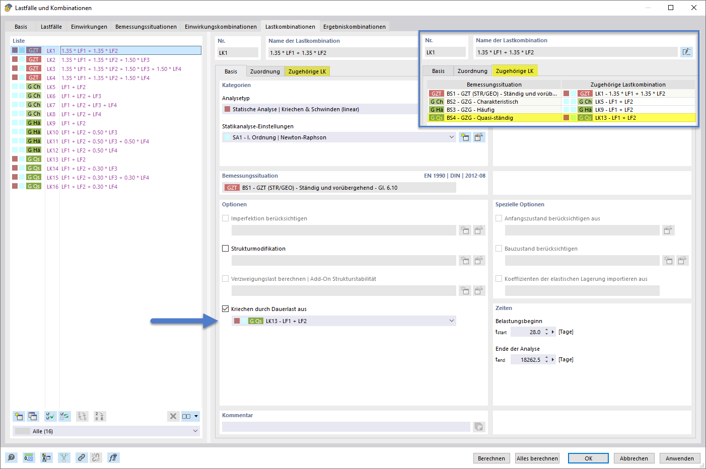
Настройка длительных нагрузок, вызывающих ползучесть, с помощью Мастера сочетаний и соответствующих комбинаций
Настройка длительных нагрузок, вызывающих ползучесть, с помощью мастера сочетаний и связанных сочетаний

Настройка длительной нагрузки, вызывающей ползучесть, с помощью мастера сочетаний и связанных сочетаний
  • Мастер комбинаций
  • Постоянная нагрузка
  • Ползучесть
  • Анализ
  • Тип
  • Комбинаторика
  • Линейный
  • Соответствующий
Поделиться