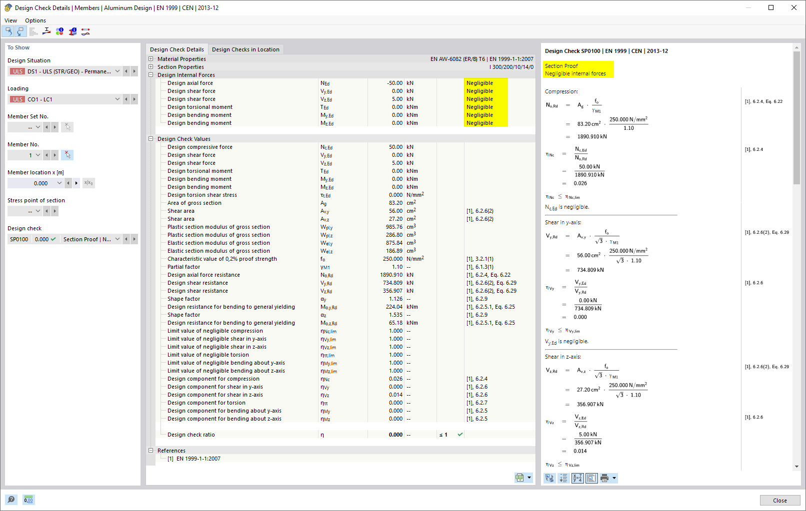
Расчёт алюминевых конструкций - Подробности расчёта для незначительных внутренних сил
Расчёт алюминевых конструкций - Подробности расчёта для незначительных внутренних сил
2026-02-25
061573
  • Расчёт алюминиевых конструкций для RFEM 6
  • Аддон Расчёт алюминиевых конструкций для RSTAB 9
  • Алюминиевые и облегчённые конструкции
    • Eurocode 9

Расчёт алюминиевых конструкций - подробности расчёта для игнорируемых внутренних сил

Расчёт алюминевых конструкций - Подробности расчёта для незначительных внутренних сил

  • Незначительные усилия
Поделиться