Протокол результатов с данными расчёта стальных конструкций
Протокол результатов с данными расчёта стальных конструкций
2026-02-26
061588
  • RFEM 6

Протокол результатов с данными расчёта стальных конструкций

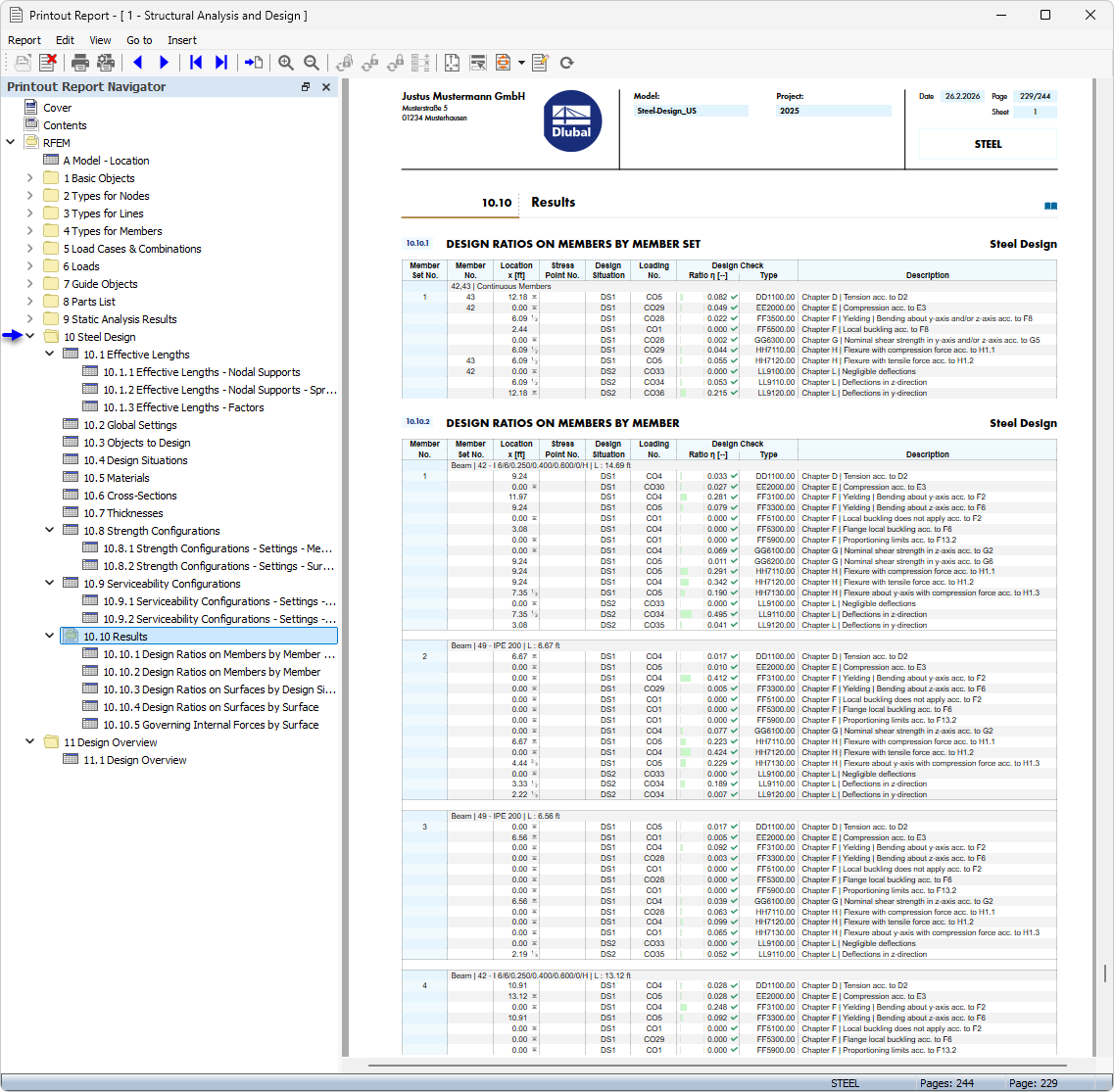
Изображение показывает протокол результатов, содержащий обширные данные о расчёте стальных конструкций. Эти протоколы имеют важное значение для документирования результатов расчёта в инженерной практике. Оснащённый подробными результатами расчёта, документ поддерживает прослеживаемость и управление качеством планирования процесса. Такик протоколы используются в качестве подтверждения расчёта несущей способности элементов стальных конструкции.
  • Протокол результатов
  • Расчёт стальных конструкций
Поделиться