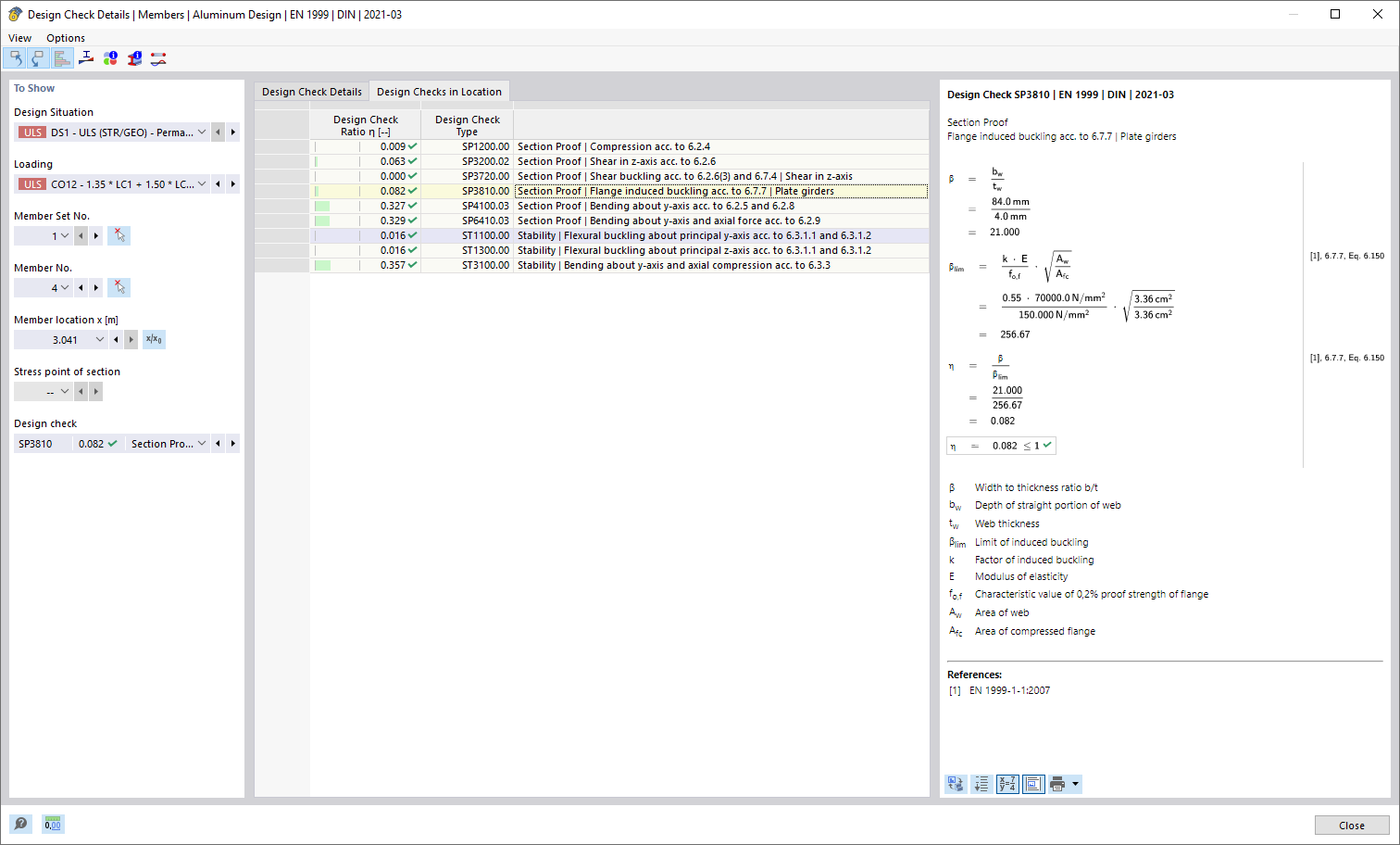
Расчёт в позиции
Расчёт в позиции
2026-03-12
061783
  • Расчёт алюминиевых конструкций для RFEM 6

Проверка по точкам

Расчёт в позиции

  • Расчётная проверка позиции
Поделиться