Проверка фундамента под номеренным эксцентричным нагружением по ACI 318
Проверка фундамента под номеренным эксцентричным нагружением по ACI 318
2026-03-17
061853
  • RFEM 6
  • Железобетонные фундаменты для RFEM 6
  • Бетонные конструкции
    • Расчёт напряжений
    • Расчёт на устойчивость
    • ACI 318
    • ASCE 7

Расчёт нагрузки с большой эксцентриситетом на фундамент по ACI 318

Проверка фундамента под номеренным эксцентричным нагружением по ACI 318

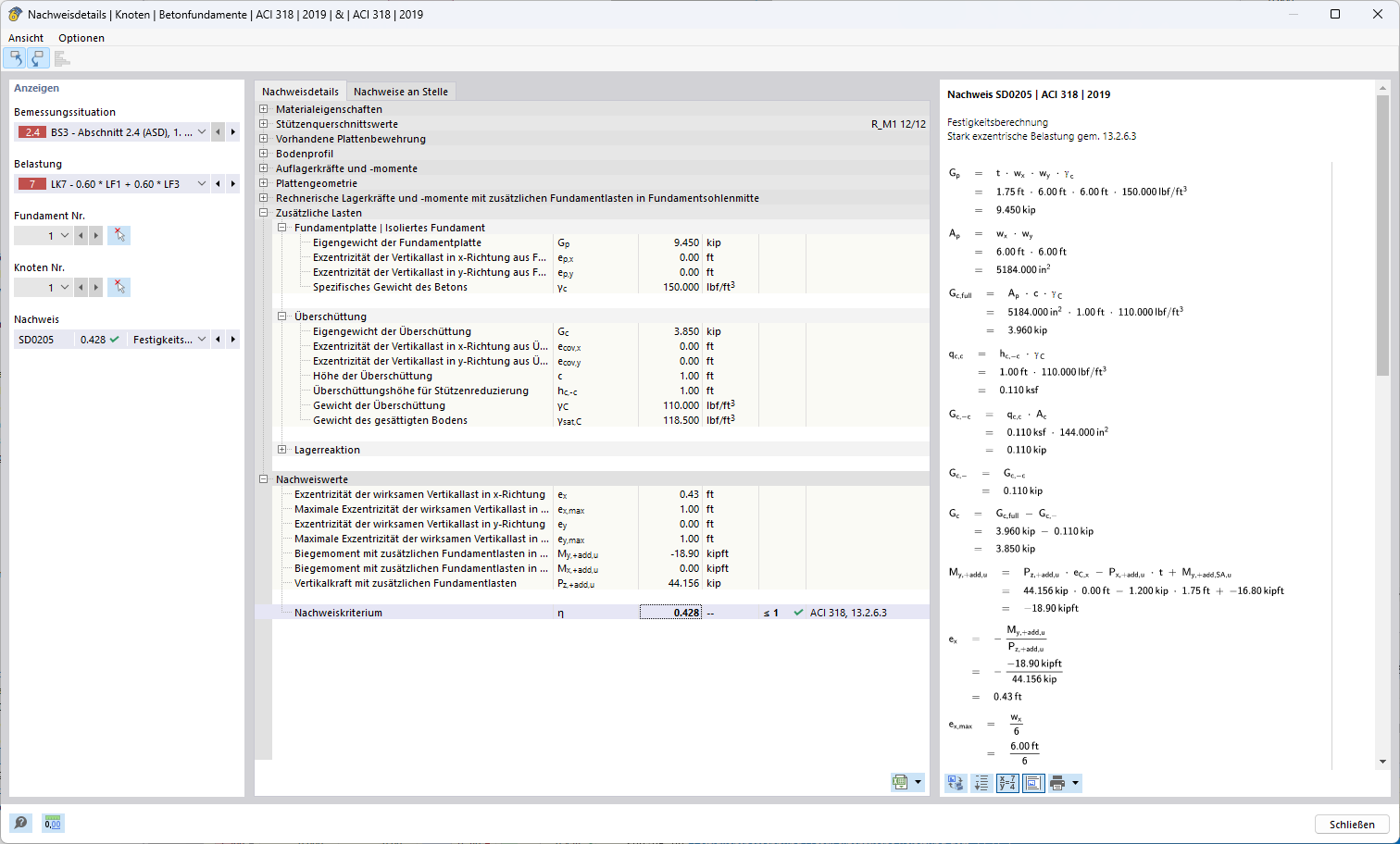
Изображение расчётной проверки сильно эксцентричной нагрузки одиночного фундамента по ACI 318. Учитываются эксцентриситетры результирующей вертикальной нагрузки в направлении x и y, а также возникающие в результате напряжения под подошвой фундамента. Дополнительно приводятся предельные значения допускаемых эксцентриситетров и основной критерий расчёта для оценки несущей способности.
  • Расчёт сильно эксцентричной нагрузки фундамента с эксцентриситетом и распределением напряжений по ACI 318
Поделиться