Менеджер протокола вывода с разделами для затрат
Менеджер протокола вывода с разделами для затрат
2026-03-27
062041
  • RFEM 6

Менеджер протокола вывода с разделами для затрат

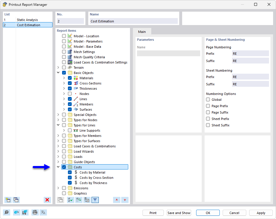
Менеджер журнала выражений показывает различные главы, которые используются для анализа затрат и подготовки документации для строительных проектов. Главы имеют чёткую структуру и позволяют выполнять всестороннюю оценку и представление затрат по проекту, а также связанной с ними документации. Менеджер является важным инструментом для комплексного планирования и управления строительными проектами.
  • Менеджер протокола отчетов
  • протокол отчетов
  • Стоимость
  • Оценка стоимости
  • Документация
Поделиться