Менеджер протокола вывода с разделами для эмиссий
Менеджер протокола вывода с разделами для эмиссий
2026-03-30
062050
  • RFEM 6

Менеджер протокола вывода с главами для эмиссий

Менеджер протокола вывода с разделами для эмиссий

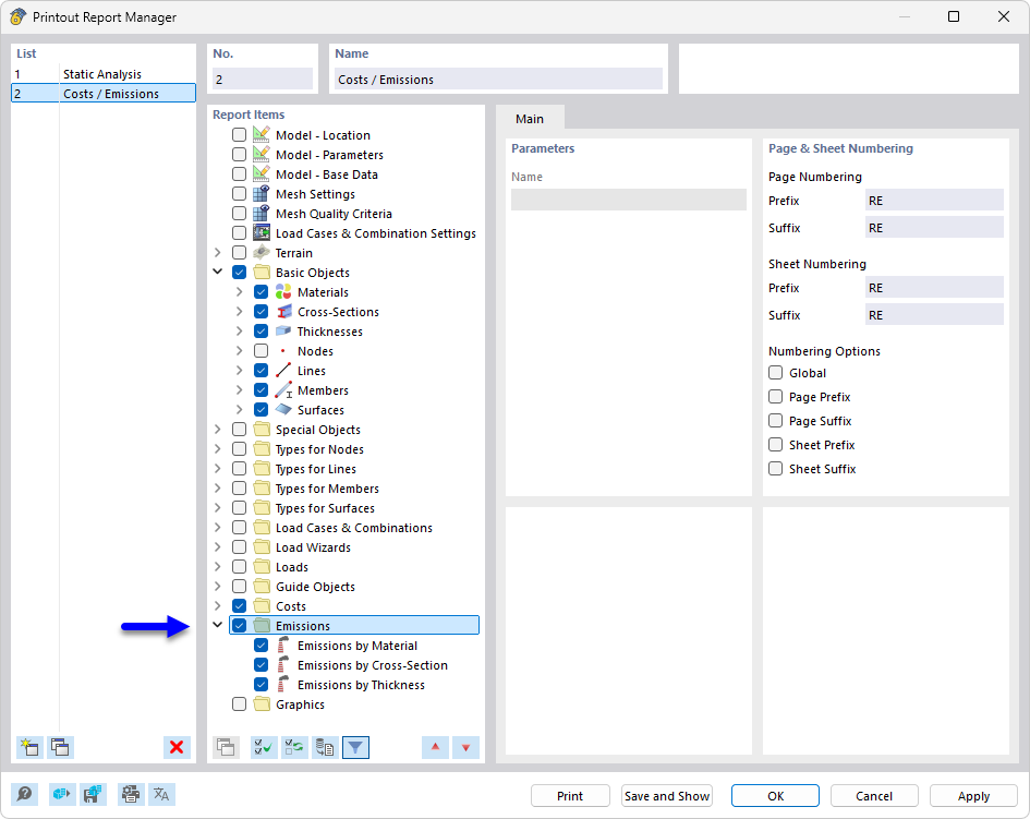
Менеджер журнала операций отображает различные разделы для выбора при документировании строительных проектов. Доступные разделы включают подробные области, такие как выбросы и составление документации. Эта функция оптимизирует обзор и позволяет эффективно управлять отдельными журналами. Инструмент является незаменимым для создания согласованных и полных отчетов в инженерном деле.
  • Менеджер отчёта
  • отчёт
  • выброс
  • CO2
  • документация
Поделиться