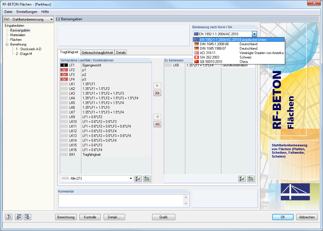
RF-BETON Flächen - 1.1 Basisangaben
RF-BETON Flächen - 1.1 Basisangaben
2024-05-30
007057
  • 附加模块RF-CONCRETE 5
  • 混凝土结构
  • Eurocode 2

RF-BETON Flächen - 1.1 Basisangaben

用于
  • RF-CONCRETE Members 的特性
分享