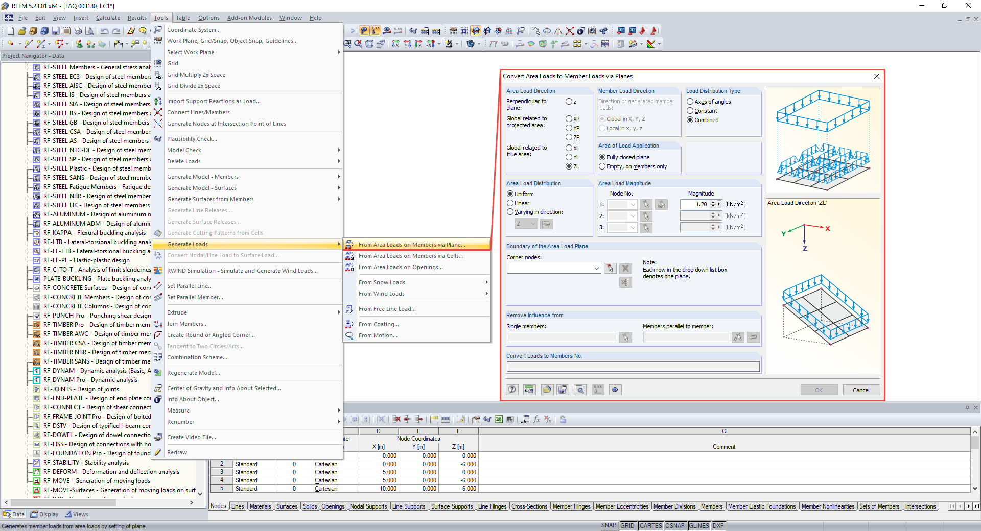
菜单工具 → 生成荷载中的功能
菜单工具 → 生成荷载中的功能
2024-05-30
017723
  • RFEM 5
  • RSTAB 8
  • 混凝土结构
    • 钢结构
    • 木结构

菜单工具 → 生成荷载中的功能

用于
  • 不设置辅助面,从面荷载转换为线荷载
分享