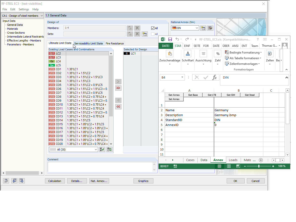
显示STEEL EC3的AnnexID和StandardID附录
显示STEEL EC3的AnnexID和StandardID附录
2024-05-30
019570
  • RFEM 5
  • RSTAB 8
  • RF-STEEL EC3 5
    • 钢8
    • RF-COM 5
    • RS-COM 8
    • 钢结构

显示STEEL EC3的AnnexID和StandardID附录

用于
  • COM 接口的 StandardID 和 AnnexID
分享