钢结构厂房
  • 3D 查看器
  • 3D Viewer | Babylon
  • 虚拟现实
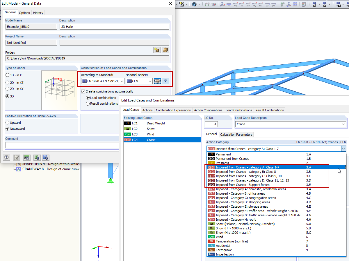
起重机荷载组合: EN 1990 + EN 1991-3;起重机
  • 3D 查看器
  • 3D Viewer | Babylon
  • 虚拟现实
项目管理器
  • 3D 查看器
  • 3D Viewer | Babylon
  • 虚拟现实
“计算所有打开模型的所有结果”选项
  • 3D 查看器
  • 3D Viewer | Babylon
  • 虚拟现实
钢结构厂房
起重机荷载组合: EN 1990 + EN 1991-3;起重机
项目管理器
“计算所有打开模型的所有结果”选项
2024-05-30
020461
  • RFEM 5
  • 钢结构
  • Eurocode 1
    • Eurocode 3

钢结构厂房

用于
  • 起重机荷载组合: EN 1990 + EN 1991-3;起重机
3D 模型
更多关于 3D 模型
  • 钢厂房 - 自动起重机计算
详细说明
节点数目: 55
线的数目 82
杆件数目: 82
荷载工况数目 3
总重量 17,628 t
翘曲区域尺寸 20.629 x 24.629 x 7.314 m
软件版本 5.23.02
分享
2024-05-30
010319
  • RFEM 5
  • RSTAB 8
  • 吊车与吊车梁
    • Eurocode 1
    • Eurocode 3
起重机荷载组合: EN 1990 + EN 1991-3;起重机
用于
  • 起重机荷载组合: EN 1990 + EN 1991-3;起重机
3D 模型
更多关于 3D 模型
  • 钢厂房 - 自动起重机计算
详细说明
节点数目: 55
线的数目 82
杆件数目: 82
荷载工况数目 3
总重量 17,628 t
翘曲区域尺寸 20.629 x 24.629 x 7.314 m
软件版本 5.23.02
分享
2024-05-30
016125
  • RFEM 5
  • RSTAB 8
项目管理器
用于
  • 在 RFEM 中编辑 RSTAB 模型
3D 模型
更多关于 3D 模型
  • 钢厂房 - 自动起重机计算
详细说明
节点数目: 55
线的数目 82
杆件数目: 82
荷载工况数目 3
总重量 17,628 t
翘曲区域尺寸 20.629 x 24.629 x 7.314 m
软件版本 5.23.02
分享
2024-05-30
016237
  • RFEM 5
  • RSTAB 8
“计算所有打开模型的所有结果”选项
用于
  • 计算多个模型
3D 模型
更多关于 3D 模型
  • 钢厂房 - 自动起重机计算
详细说明
节点数目: 55
线的数目 82
杆件数目: 82
荷载工况数目 3
总重量 17,628 t
翘曲区域尺寸 20.629 x 24.629 x 7.314 m
软件版本 5.23.02
分享