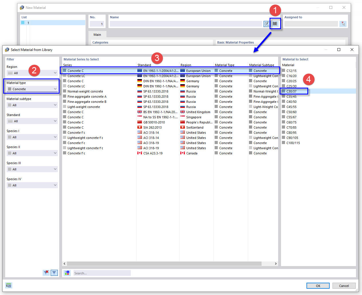
从库中选择混凝土材料
从库中选择混凝土材料
2024-03-09
021900
  • RFEM 6

从库中选择混凝土材料

分享