“荷载组合”选项卡
“荷载组合”选项卡
2024-03-09
022112
  • RFEM 6

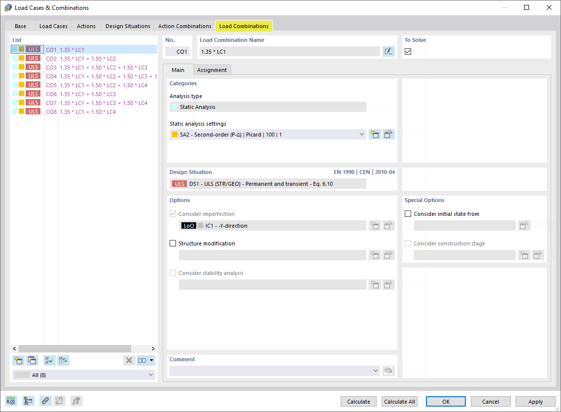
“荷载组合”选项卡

分享