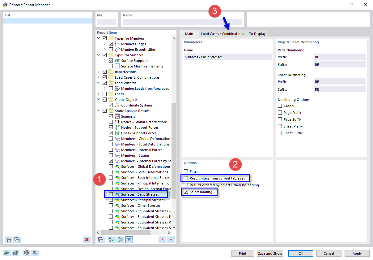
选择打印报告的数据
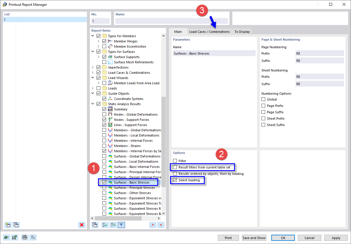
选择打印报告的数据
2024-03-09
022198
  • RFEM 5

选择打印报告的数据

分享