在清晰的窗口中自动生成荷载工况和组合
在清晰的窗口中自动生成荷载工况和组合
2021-08-20
022849
  • RFEM 6
  • RSTAB 9

自动生成荷载组合

在清晰的窗口中自动生成荷载工况和组合

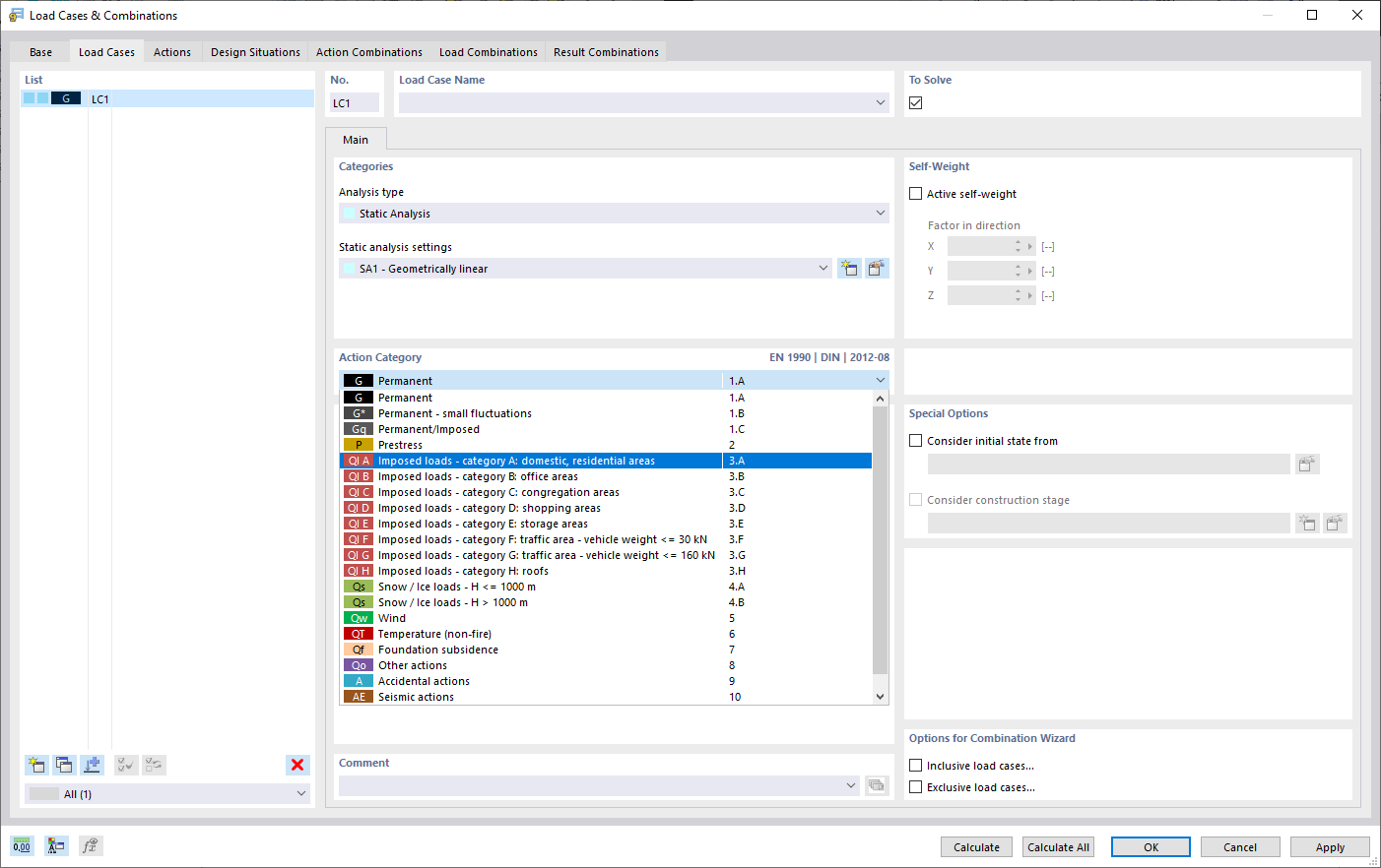
该图显示了自动生成荷载工况和组合的窗口。根据国际标准(如 Eurocode)生成荷载工况、组合和设计状况。界面允许在有序视图中复制和添加荷载工况。荷载工况和组合还可以方便地以表格形式进行管理。
  • 荷载组合和组合
  • 自动生成
  • RFEM
  • Eurocode
  • 国际标准
  • 表格视图
用于
  • 荷载工况和组合
分享