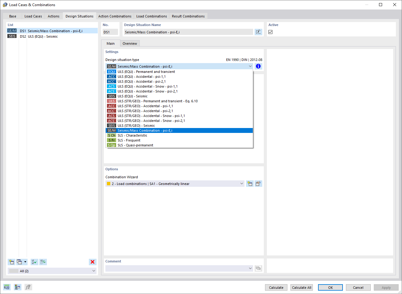
模态分析的设计状况
振型有效质量
  • 3D 查看器
  • 3D Viewer | Babylon
  • 虚拟现实
模态分析的设计状况
振型有效质量
2024-05-30
022922
  • RFEM 6 的模态分析模块

模态分析的设计状况

用于
  • 模态分析 | 输入
分享
2024-05-30
022921
  • RFEM 6 的模态分析模块
振型有效质量
用于
  • 模态分析 | 结果输出
3D 模型
更多关于 3D 模型
  • 混凝土多层建筑
详细说明
节点数目: 258
线的数目 281
杆件数目: 121
面的数目: 53
实体数目 0
荷载工况数目 7
荷载组合数目 0
结果组合数目 0
总重量 2733,234 t
翘曲区域尺寸 21,000 x 28,000 x 26,000 m
分享