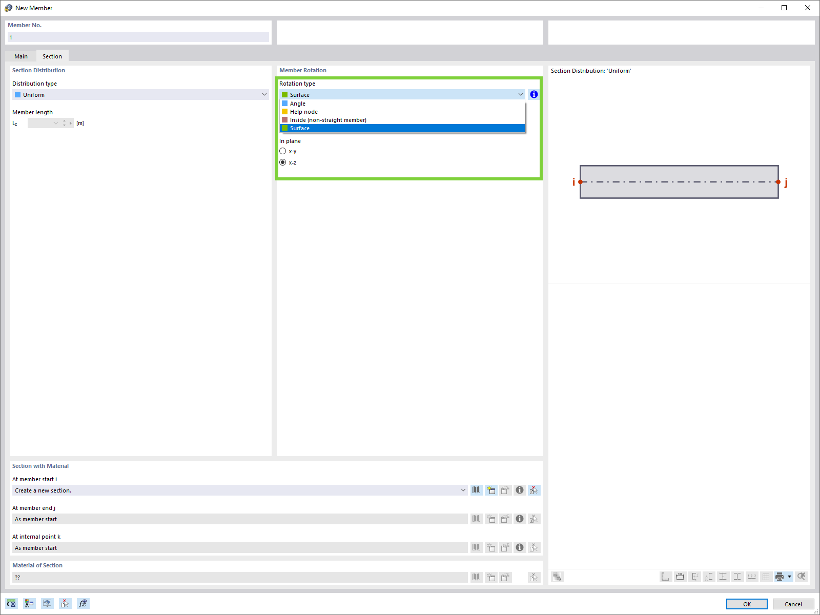
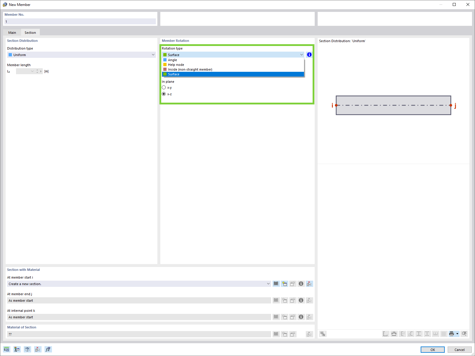
杆件向面局部坐标轴方向旋转
杆件向面局部坐标轴方向旋转
2024-05-30
024562
  • RFEM 6

杆件向面局部坐标轴方向旋转

用于
  • 杆件向面局部坐标轴方向旋转
分享