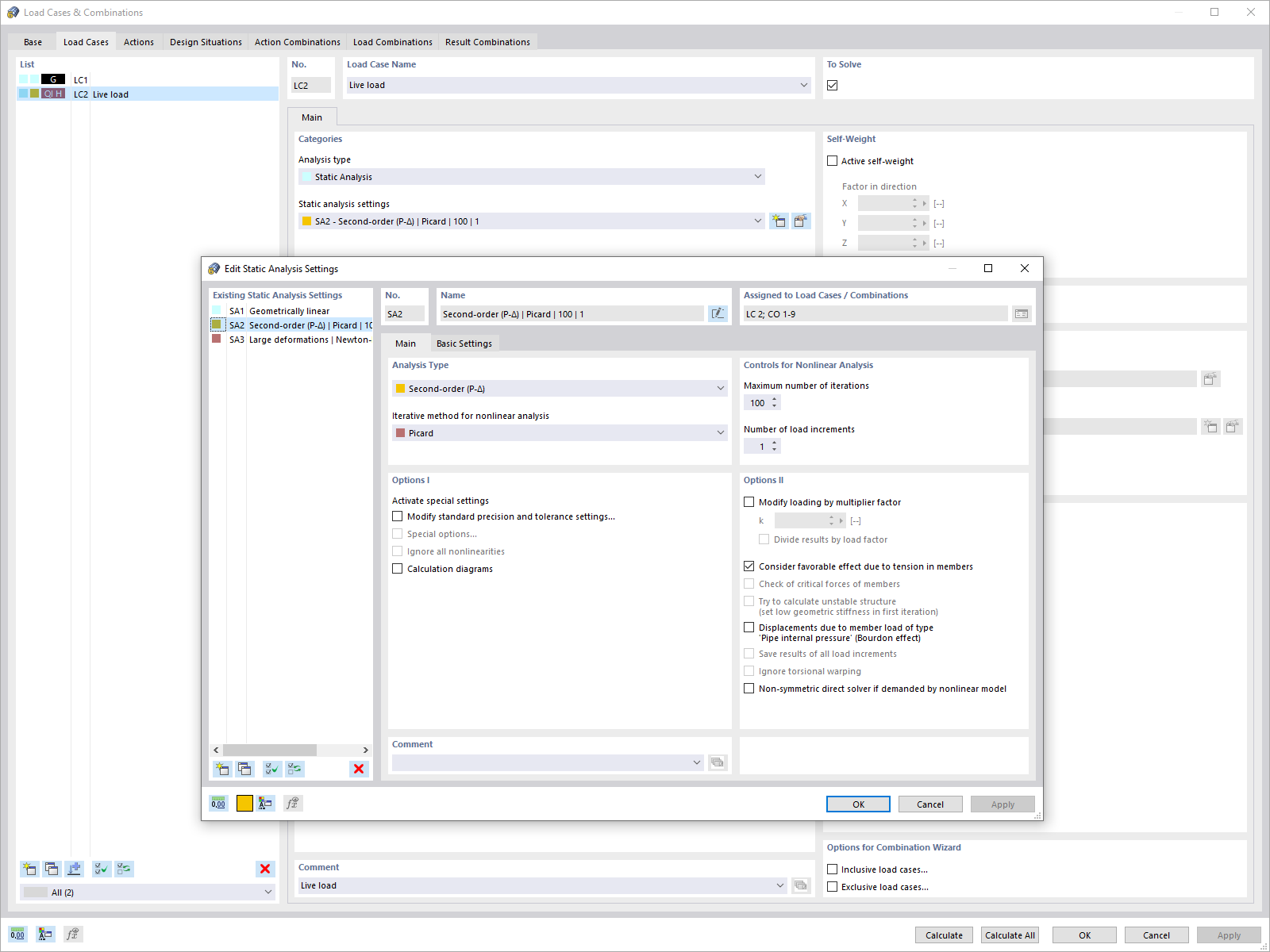
Statikanalyse-Dialog
Statikanalyse-Dialog
2024-05-30
024594
  • RFEM 6
  • RSTAB 9

Statikanalyse-Dialog

用于
  • 荷载工况和荷载组合的单独的全局计算参数
分享