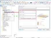
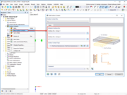
常见问题解答 005134 | 在两个面之间创建接触的最快方法是什么?
常见问题解答 005134 | 在两个面之间创建接触的最快方法是什么?
2024-05-30
026067
  • RFEM 6

面接触

常见问题解答 005134 | 在两个面之间创建接触的最快方法是什么?

用于
  • 面之间的接触
分享