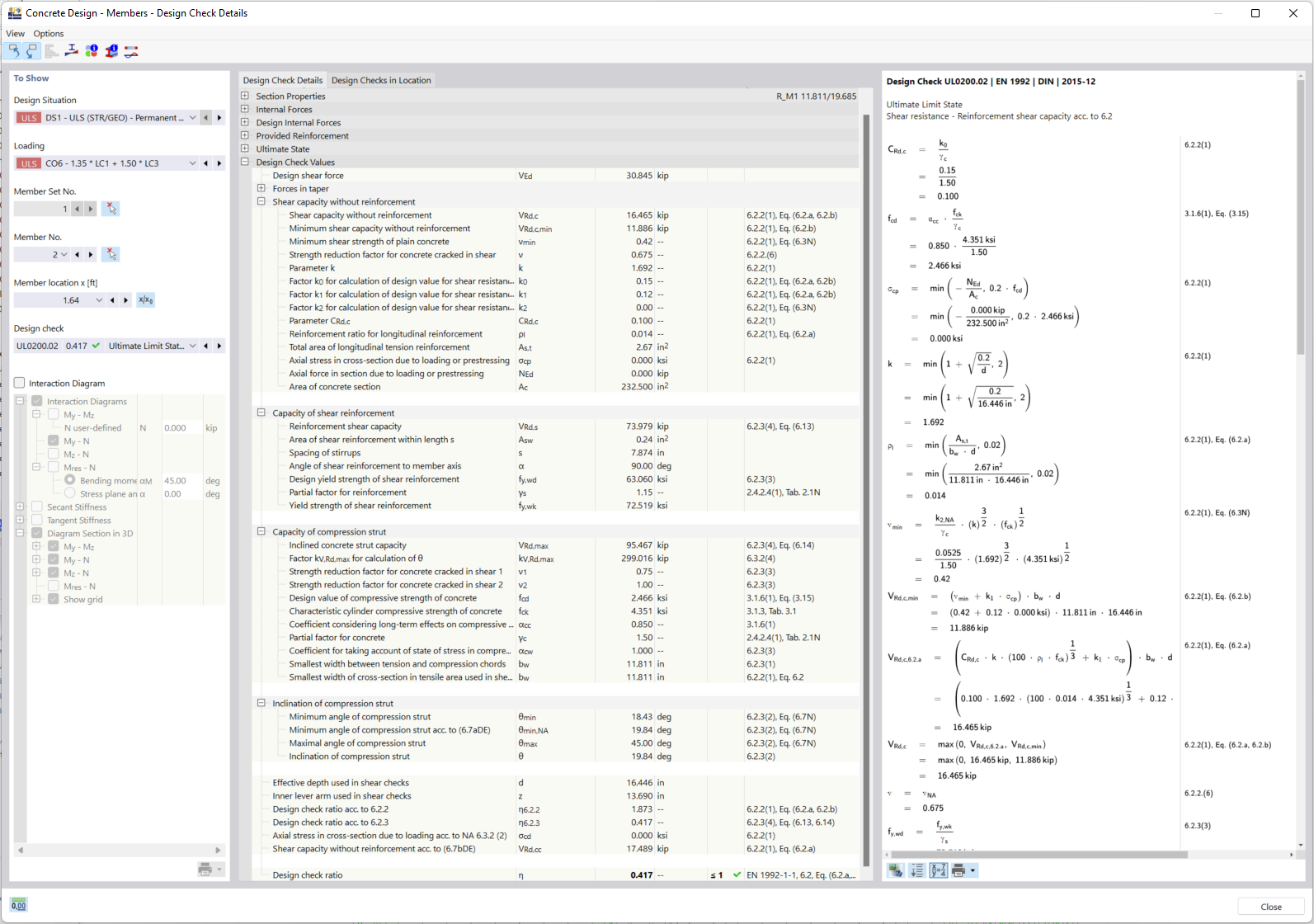
Detaillierte Ausgabe der Nachweise (mit Hinweisen auf verwendete Gleichungen aus der Norm)
Detaillierte Ausgabe der Nachweise (mit Hinweisen auf verwendete Gleichungen aus der Norm)
2024-03-09
026981
  • 混凝土结构

Detaillierte Ausgabe der Nachweise (mit Hinweisen auf verwendete Gleichungen aus der Norm)

分享