通过表格和图形展示详细的设计结果。清晰地显示规范验算的信息。
清晰展示设计细节、输入数据、中间结果和最终结果。
通过表格和图形展示详细的设计结果。清晰地显示规范验算的信息。
清晰展示设计细节、输入数据、中间结果和最终结果。
2024-05-30
027044
  • RFEM 6 的混凝土设计模块
  • RSTAB 9的混凝土设计
  • 混凝土结构

表格结果与图形结果的耦合

通过表格和图形展示详细的设计结果。清晰地显示规范验算的信息。

该程序以列表和图形方式显示混凝土设计的结果。它以结构化的方式展示了输入值、中间结果和最终结果。通过详细的文档,可以看到标准符合性检查,包括承载能力和正常使用极限状态。信息窗口提供了计算过程的公式和规范来源。
  • 混凝土设计
  • 显示设计细节
  • 检查合规性
  • 承载能力和正常使用极限状态
  • 规范结构规定
  • 钢筋混凝土
  • 混凝土
  • 设计
用于
  • 混凝土设计 | 详细的设计验算文档
分享
2025-03-24
027045
  • RFEM 6 的混凝土设计模块
  • RSTAB 9的混凝土设计
  • 混凝土结构
验算的详细输出
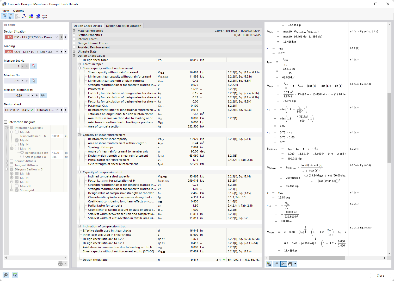
清晰展示设计细节、输入数据、中间结果和最终结果。

该图展示了混凝土设计中设计细节的详细列表和可视化。它提供了每项设计的输入值、中间结果和最终结果的结构化概览。设计检查包括承载能力极限状态和正常使用极限状态,并考虑了规范的结构要求。这些详细的信息为工程师精确的建筑设计提供了支持。
  • 混凝土设计验算
  • 设计规范
  • 验算承载力
  • 确保正常使用极限状态
  • 应用构造规则
  • 钢筋混凝土
  • 混凝土
  • 设计
分享