钢筋混凝土截面的线弹性和裂缝变形的表示,重点在于状态 I 和 II。
根据规范,显示混凝土构件在状态 II 下的变形图,考虑混凝土受拉区的贡献(补偿钢筋滞后变形)。
钢筋混凝土截面的线弹性和裂缝变形的表示,重点在于状态 I 和 II。
根据规范,显示混凝土构件在状态 II 下的变形图,考虑混凝土受拉区的贡献(补偿钢筋滞后变形)。
2024-05-30
027057
  • RFEM 6 的混凝土设计模块
  • RSTAB 9的混凝土设计
  • 混凝土结构

线弹性变形(上)和考虑状态 II 的变形(下)

钢筋混凝土截面的线弹性和裂缝变形的表示,重点在于状态 I 和 II。

该图显示了线弹性条件下和第二阶段的混凝土变形对比分析。上部显示第一阶段的变形,下部显示考虑受拉配筋的刚度增强后的变形。该对比分析考虑了开裂状态的刚度和规范中规定的受拉配筋刚度。
  • 线弹性变形
  • 钢筋混凝土II状态
  • 开裂混凝土
  • 张力作用
  • 钢筋混凝土
  • 混凝土
  • 设计
用于
  • 混凝土设计 | 状态 II 变形计算
分享
2025-03-24
027058
  • RFEM 6 的混凝土设计模块
  • RSTAB 9的混凝土设计
  • 混凝土结构
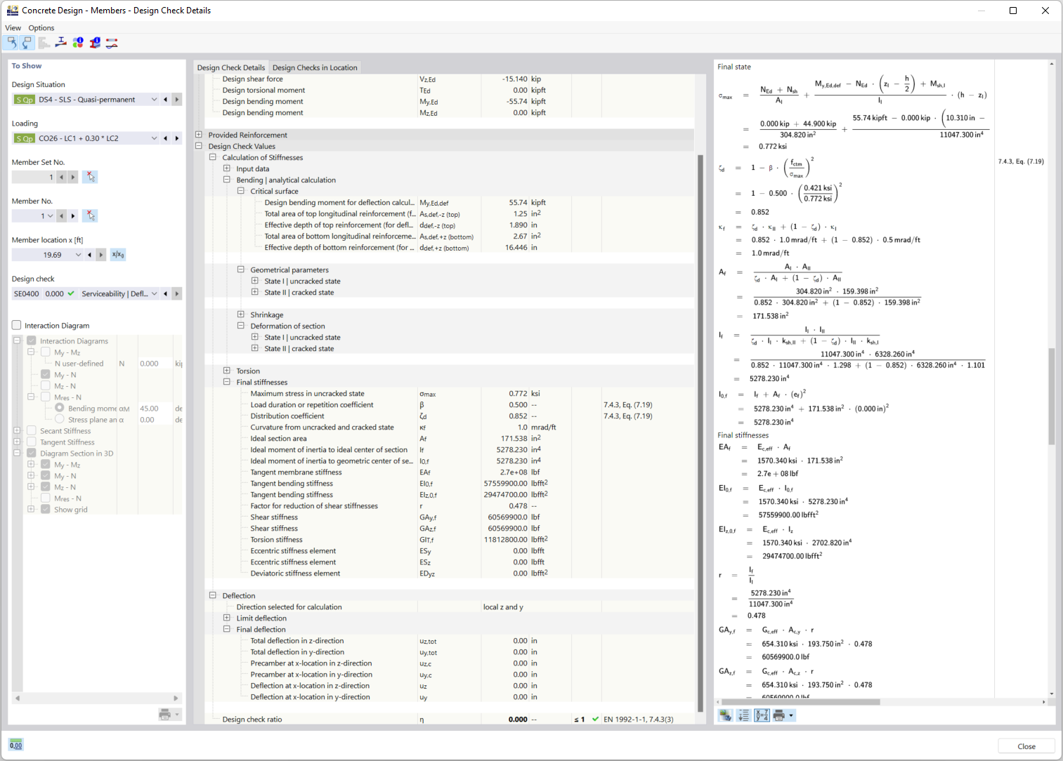
裂缝截面计算详情
根据规范,显示混凝土构件在状态 II 下的变形图,考虑混凝土受拉区的贡献(补偿钢筋滞后变形)。

该图片展示了计算钢筋混凝土构件在开裂Ⅱ级状态下变形的技术要点。特别强调了考虑裂间抗拉区钢筋对刚度贡献(即“钢筋拉伸”效应)的方法。这是依据相关设计规范进行的,以确保承载力计算的精确性。
  • 混凝土构件变形
  • 混凝土 II 级
  • 张力刚化
  • 开裂截面
  • 钢筋混凝土设计
  • 张力刚化
  • 设计规范
  • 钢筋混凝土
  • 混凝土
  • 设计
分享