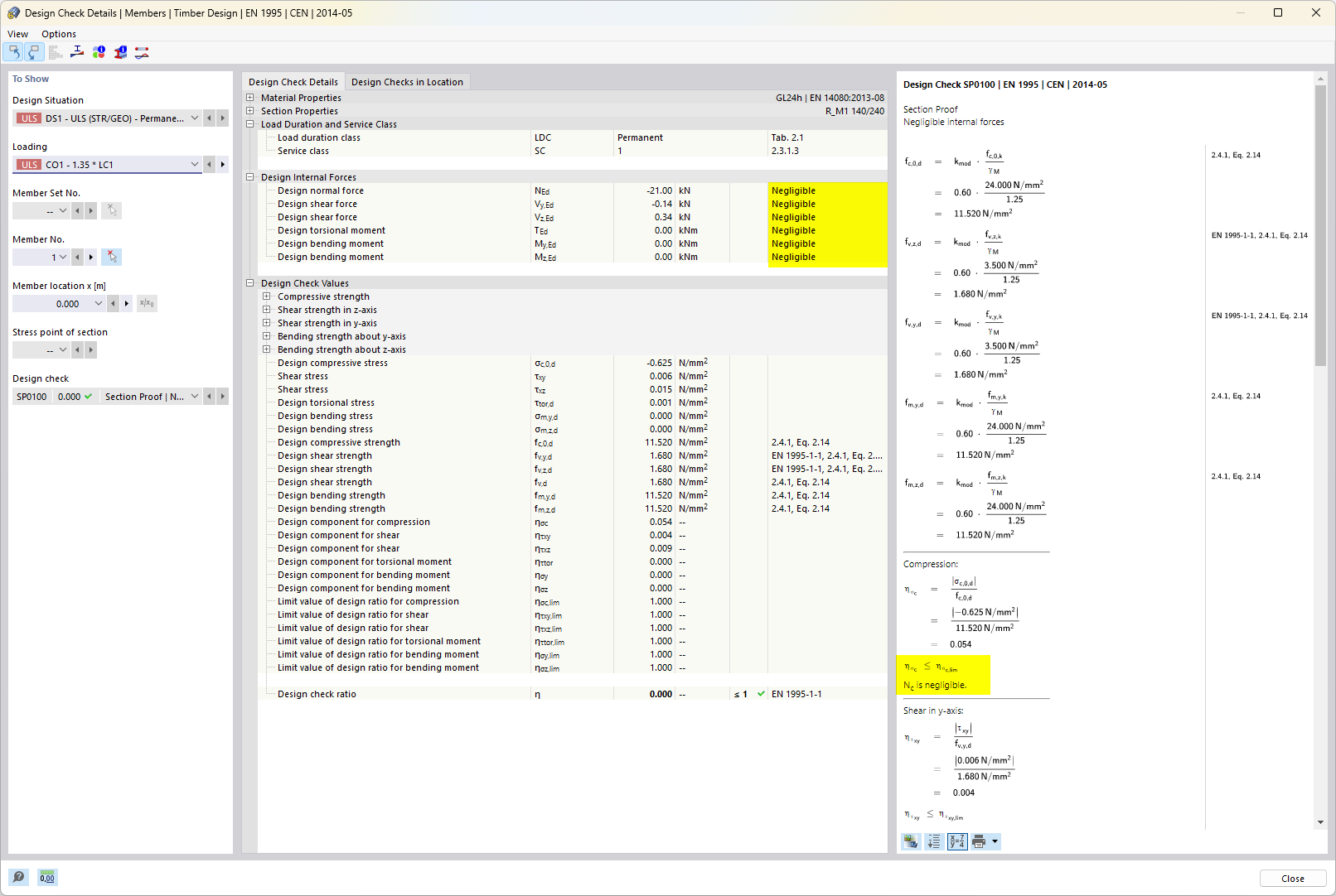
木结构设计 - 可忽略内力的设计细节
木结构设计 - 可忽略内力的设计细节
2024-05-30
027101
  • RFEM 6
  • RSTAB 9
  • RFEM 6 的木结构设计模块
    • RSTAB 9木结构设计

木结构设计 - 可忽略内力的设计细节

用于
  • 木结构设计 | 强度和稳定性 | 截面阻力特征
分享