RFEM 计算过程中混凝土柱截面利用率的可视化。
Interaktionsdiagramme für eine Stütze
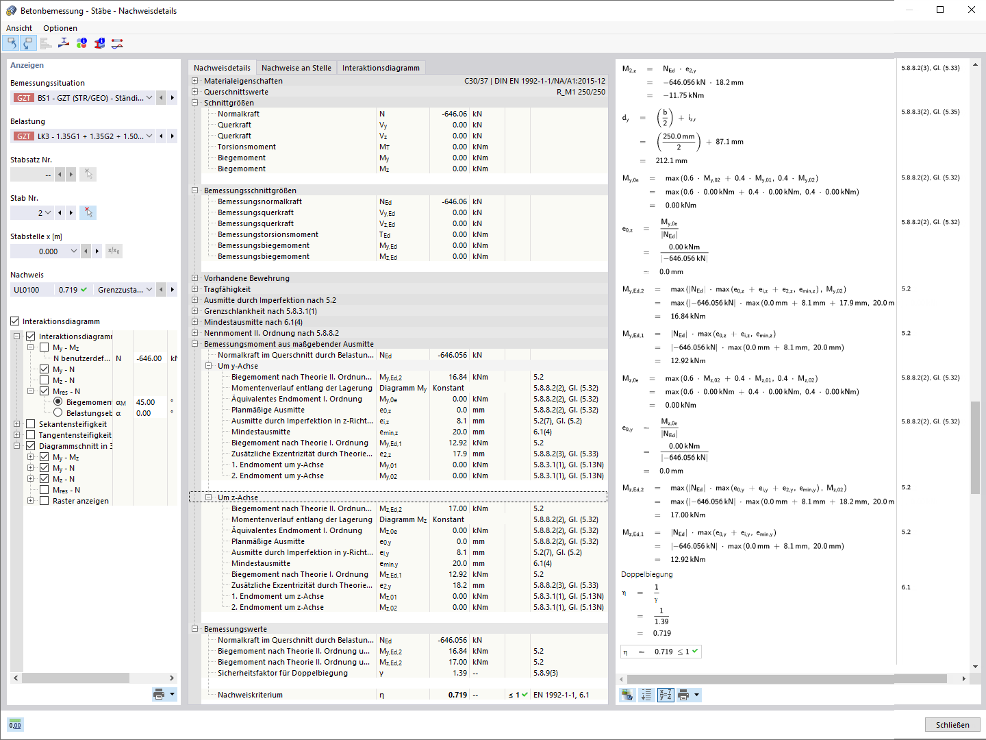
Bemessungsdetails Stabilitätsbemessung
RFEM 计算过程中混凝土柱截面利用率的可视化。
Interaktionsdiagramme für eine Stütze
Bemessungsdetails Stabilitätsbemessung
2024-05-30
027121
  • RFEM 6 的混凝土设计模块
  • RSTAB 9的混凝土设计
  • 混凝土结构

柱的截面利用率

RFEM 计算过程中混凝土柱截面利用率的可视化。

图片显示了通过 RFEM 分析的混凝土柱的截面利用率。图形说明了荷载在柱上的分布情况以及哪些区域达到最大利用。不同颜色用于指示利用率,这有助于工程师评估结构的完整性和承载效率。
  • 截面利用率
  • 混凝土设计
  • RFEM 支柱
  • 建筑工程
  • 结构设计
  • 钢筋混凝土
  • 混凝土
  • 设计
用于
  • 混凝土设计 | 柱 | 设计/结果
分享
2024-03-09
027122
  • RFEM 6 的混凝土设计模块
  • RSTAB 9的混凝土设计
  • 混凝土结构
Interaktionsdiagramme für eine Stütze
分享
2024-03-09
027123
  • RFEM 6 的混凝土设计模块
  • RSTAB 9的混凝土设计
  • 混凝土结构
Bemessungsdetails Stabilitätsbemessung
分享