常见问题解答 005157 | 在 RFEM 6/RSTAB 9 中哪里可以调整风荷载模拟的设置?
常见问题解答 005157 | 在 RFEM 6/RSTAB 9 中哪里可以调整风荷载模拟的设置?
2024-05-30
027237
  • RFEM 6
  • RSTAB 9
  • 风洞模拟 & 风荷载定义

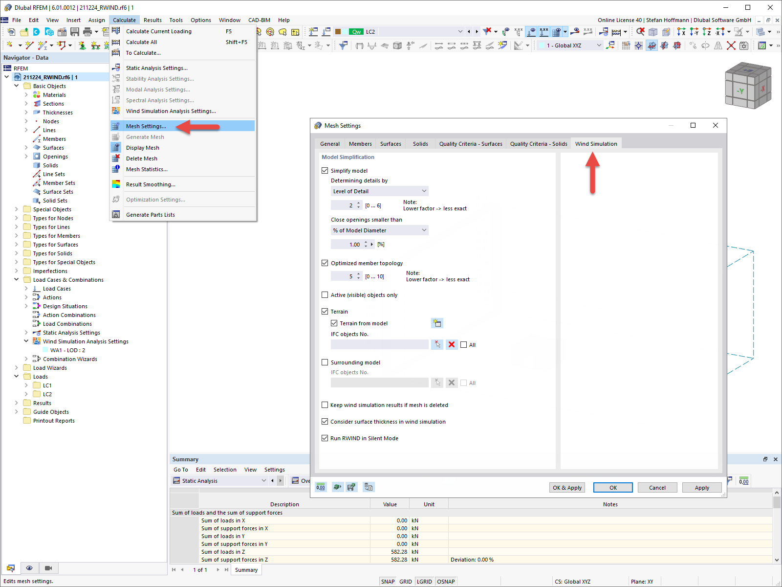
常见问题解答 005157 | 模型简化 Wind Simulation RFEM 6

常见问题解答 005157 | 在 RFEM 6/RSTAB 9 中哪里可以调整风荷载模拟的设置?

用于
  • 风荷载模拟 RFEM 6/RSTAB 9 的设置
分享