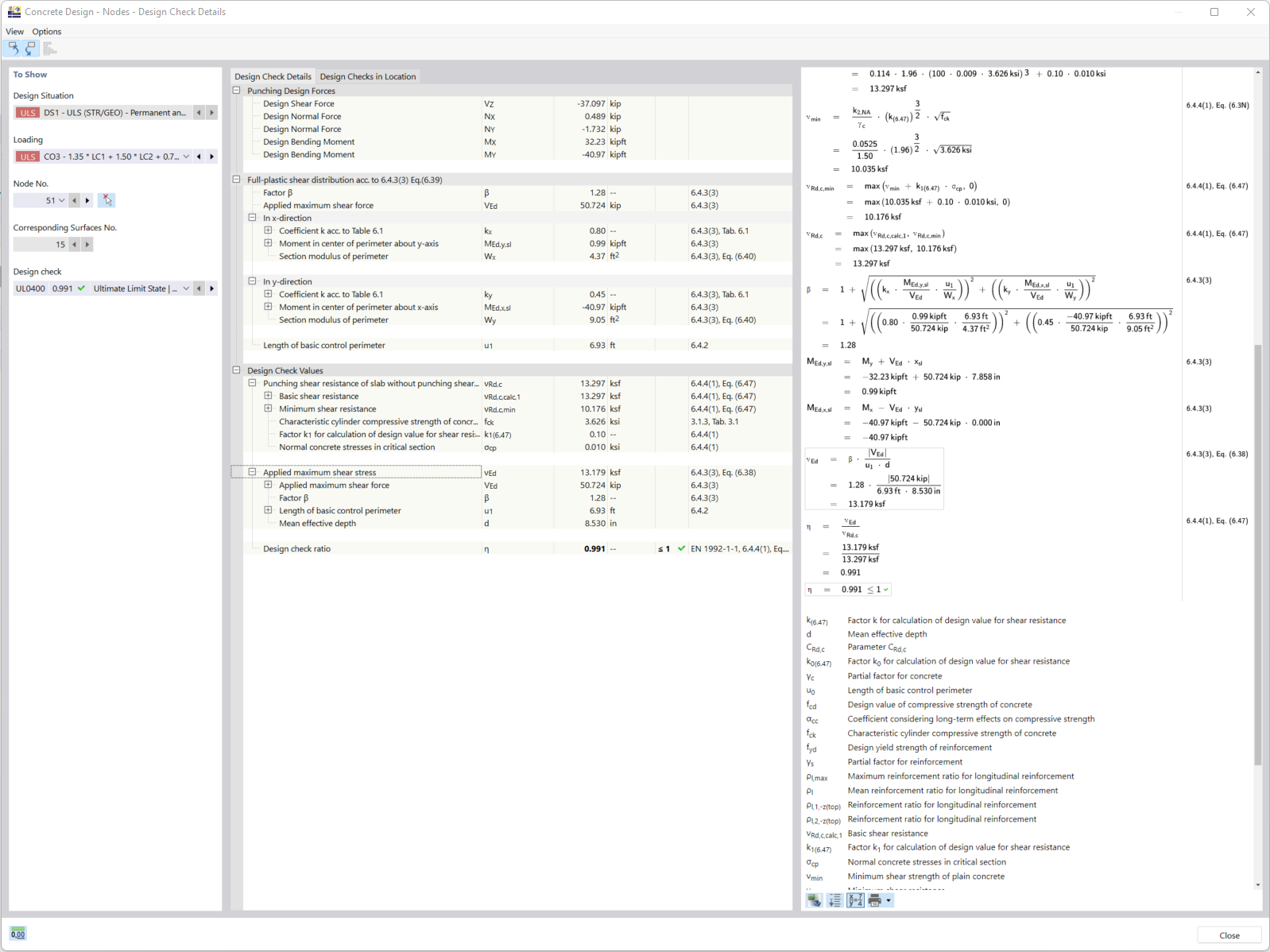
RFEM 6 中钢筋混凝土结构的冲切计算,附带内力检查图形。
设计的全局设置
混凝土设计的设计状况
设计详细信息
RFEM 6 中钢筋混凝土结构的冲切计算,附带内力检查图形。
设计的全局设置
混凝土设计的设计状况
设计详细信息
2024-05-30
027298
  • 混凝土结构

钢筋混凝土结构冲切验算

RFEM 6 中钢筋混凝土结构的冲切计算,附带内力检查图形。

该图展示了 RFEM 6 程序中钢筋混凝土结构冲剪分析的过程。详细图形说明如何检查相关内力,以确保承载力。目标是准确评估板或基础等关键位置的冲剪风险。
  • 冲切验算
  • 钢筋混凝土结构
  • RFEM 6
  • 内力检查
  • 土木工程
  • 钢筋混凝土
  • 混凝土
  • 冲切
用于
  • 混凝土设计 | Punching | 设计
分享
2024-03-09
027296
  • 混凝土结构
设计的全局设置
分享
2024-03-09
027297
  • 混凝土结构
混凝土设计的设计状况
分享
2024-03-09
027314
  • 混凝土结构
设计详细信息
分享