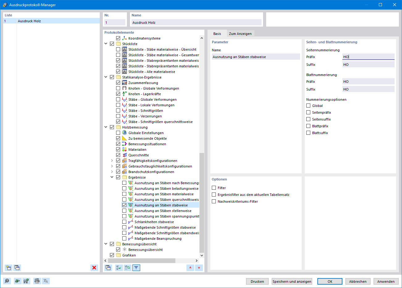
打印报告管理器
打印报告管理器
2024-03-09
027461
  • RFEM 6
  • RSTAB 9
  • RFEM 6 的木结构设计模块
    • RSTAB 9木结构设计

打印报告管理器

分享