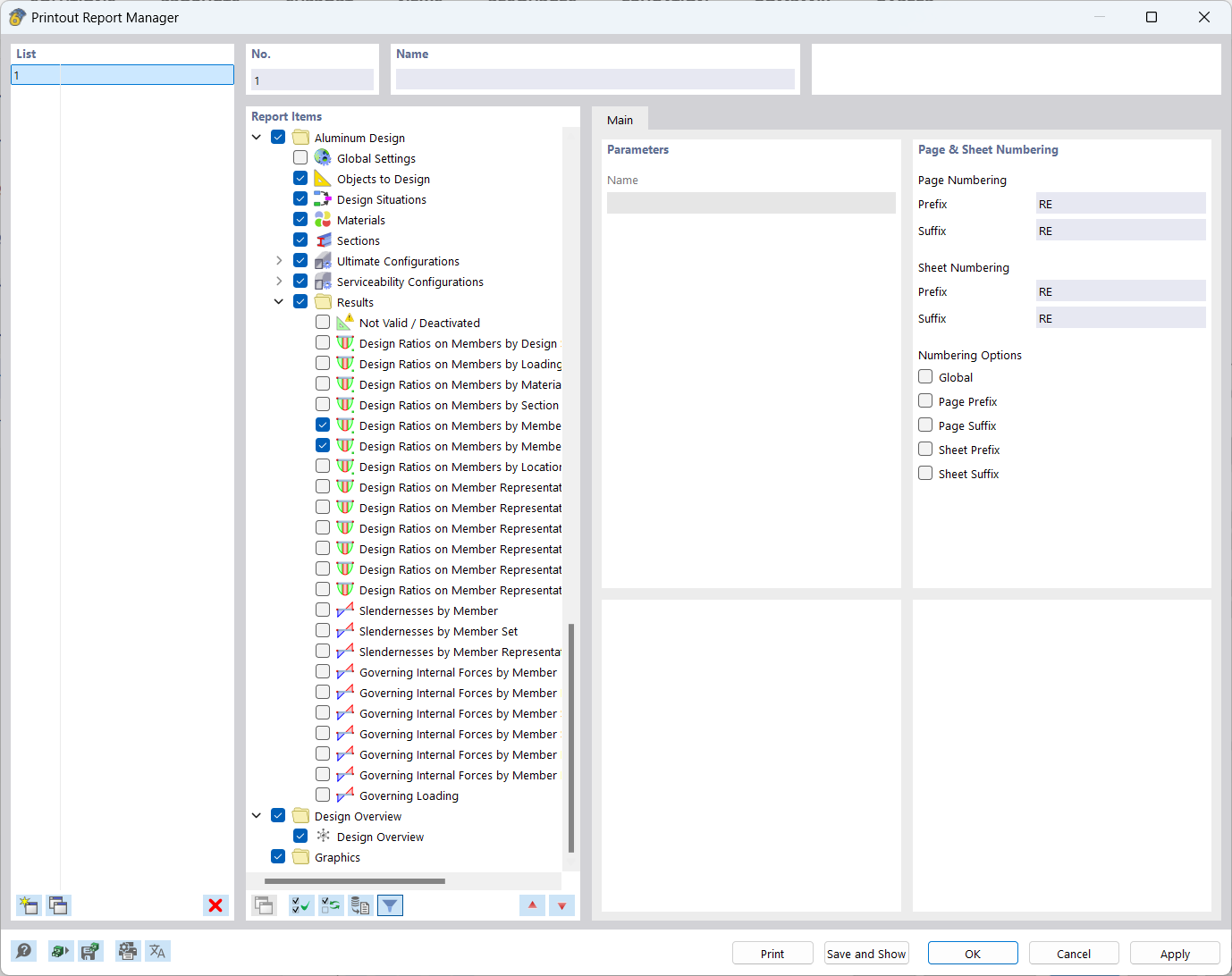
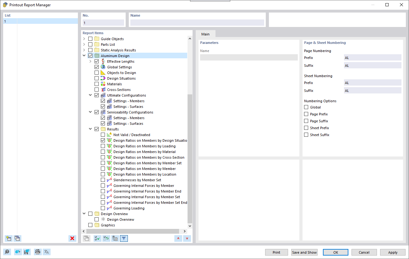
计算书管理器
计算书管理器
2022-01-04
027541
  • RFEM 6 铝合金结构设计

计算书管理器

  • 计算书
  • 管理器
分享