结果显示,钢结构节点
  • 3D 查看器
  • 3D Viewer | Babylon
  • 虚拟现实
钢结构节点,RFEM 6 计算结果表格
  • 3D 查看器
  • 3D Viewer | Babylon
  • 虚拟现实
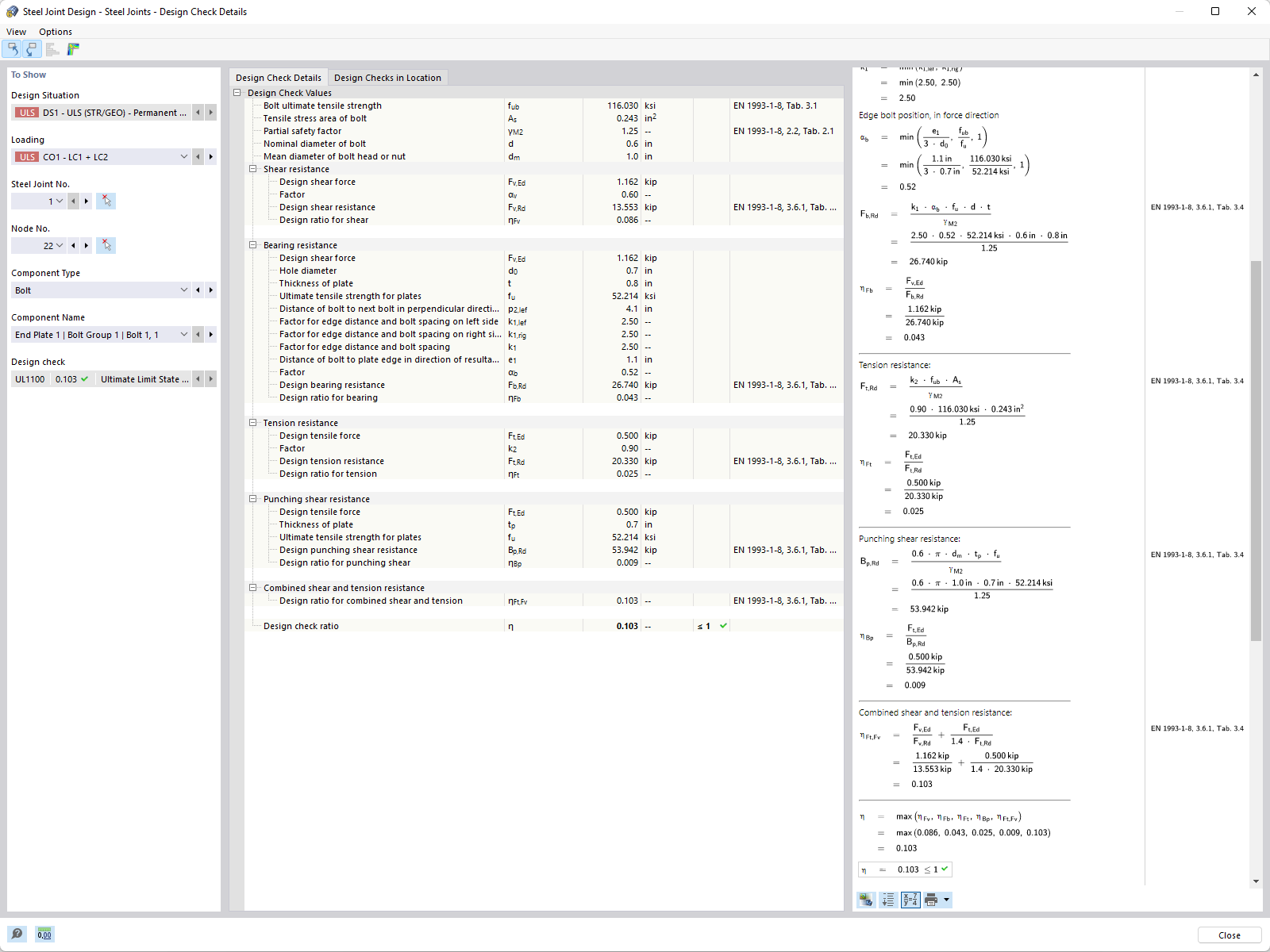
钢结构节点 | 设计验算详情
钢结构连接
  • 3D 查看器
  • 3D Viewer | Babylon
  • 虚拟现实
钢结构节点的结果
结果显示,钢结构节点
钢结构节点,RFEM 6 计算结果表格
钢结构节点 | 设计验算详情
钢结构连接
钢结构节点的结果
2024-05-30
027953
  • RFEM 6 的钢结构节点模块
  • RFEM 6
  • 钢结构
    • 钢结构节点连接

钢结构连接的结果显示

结果显示,钢结构节点

用于
  • 钢结构节点 | 结果
3D 模型
更多关于 3D 模型
  • 钢结构厂房
详细说明
节点数目: 71
线的数目 116
杆件数目: 116
面的数目: 0
实体数目 0
荷载工况数目 11
荷载组合数目 32
结果组合数目 0
总重量 17,474 t
翘曲区域尺寸 23,000 x 14,419 x 50,000 m
分享
2024-03-09
028027
  • RFEM 6
  • RFEM 6 的钢结构节点模块
  • 钢结构
    • 钢结构节点连接
    • Eurocode 3
钢结构节点设计,结果表
钢结构节点,RFEM 6 计算结果表格

3D 模型
更多关于 3D 模型
  • 钢节点和牛腿,用于连接梁柱
详细说明
节点数目: 1111
线的数目 897
杆件数目: 544
面的数目: 70
实体数目 0
荷载工况数目 3
荷载组合数目 0
结果组合数目 0
总重量 0,111 t
翘曲区域尺寸 1,183 x 0,792 x 0,240 m
分享
2024-05-30
028449
  • RFEM 6 的钢结构节点模块
  • RFEM 6
  • 钢结构
    • 钢结构节点连接
    • Eurocode 3
附加钢节点 | 设计验算详情
钢结构节点 | 设计验算详情

用于
  • 钢结构节点设计状况
分享
2024-03-09
030325
  • RFEM 6 的钢结构节点模块
  • RFEM 6
  • 钢结构
    • 钢结构节点连接
钢结构连接
3D 模型
更多关于 3D 模型
  • 钢结构厂房
详细说明
节点数目: 71
线的数目 116
杆件数目: 116
面的数目: 0
实体数目 0
荷载工况数目 11
荷载组合数目 32
结果组合数目 0
总重量 17,474 t
翘曲区域尺寸 23,000 x 14,419 x 50,000 m
分享
2024-03-09
030821
  • RFEM 6
  • RFEM 6 的钢结构节点模块
  • 钢结构
    • 钢结构节点连接
钢结构节点的结果 | 应力
钢结构节点的结果

分享